embeded/FPGA - ALTERA2026. 3. 22. 22:33

2023년 6월 9일 단종 공고가 떴었다.

그럼 quartus도 22.x 까지만 지원할 것 같은데. 아예 사라진건진 봐야 알 듯.

[링크 : https://www.reddit.com/r/FPGA/comments/1492bx0/intel_discontinues_nios_ii_ip/]

 

nios v/m nios v/g 로 대체라면 기존의 ii/e ii/f 중에 f가 바뀌나?

ipr-nios가 정식으로 쓰는거고 ip-nios는 evaluation 이라는데(1시간 이후 멈춤) 맞나?

[링크 : https://www.intel.com/content/www/us/en/content-details/781327/intel-is-discontinuing-ip-ordering-codes-listed-in-pdn2312-for-nios-ii-ip.html]

 

그나저나 DMIPS 드럽게 낮네 

[링크 : https://docs.altera.com/r/docs/683629/current/nios-ii-performance-benchmarks/nios-ii-performance-benchmarks]

 

STM32F102x8 cortex-m3의 경우 1.25DMIPS 라는데 시기가 차이 있다 하더라도 nios ii/f가 제법 처참하다 싶다.

1.25 DMIPS/MHz (Dhrystone 2.1)

[링크 : https://www.st.com/resource/en/datasheet/stm32f102c8.pdf]

 

17년 이후로 Nios ii gen 2로 바뀌면서 nios ii/s는 사라지고 f만 남은거 같은데

그러면 위에 ip-nios랑 ipr-nios는 f인가? 머지?

Nios II classic is offered in 3 different configurations: Nios II/f (fast), Nios II/s (standard), and Nios II/e (economy). Nios II gen2 is offered in 2 different configurations: Nios II/f (fast), and Nios II/e (economy).

Nios II/f

The Nios II/f core is designed for maximum performance at the expense of core size. Features of Nios II/f include:
  • Separate instruction and data caches (512 B to 64 KB)
  • Optional MMU or MPU
  • Access to up to 2 GB of external address space
  • Optional tightly coupled memory for instructions and data
  • Six-stage pipeline to achieve maximum DMIPS/MHz
  • Single-cycle hardware multiply and barrel shifter
  • Optional hardware divide option
  • Dynamic branch prediction
  • Up to 256 custom instructions and unlimited hardware accelerators
  • JTAG debug module
  • Optional JTAG debug module enhancements, including hardware breakpoints, data triggers, and real-time trace

Nios II/s

Nios II/s core is designed to maintain a balance between performance and cost. This core implementation is not longer supported for Altera Quartus II v.17 and newer. Features of Nios II/s include:
  • Instruction cache
  • Up to 2 GB of external address space
  • Optional tightly coupled memory for instructions
  • Five-stage pipeline
  • Static branch prediction
  • Hardware multiply, divide, and shift options
  • Up to 256 custom instructions
  • JTAG debug module
  • Optional JTAG debug module enhancements, including hardware breakpoints, data triggers, and real-time trace

Nios II/e

The Nios II/e core is designed for smallest possible logic utilization of FPGAs. This is especially efficient for low-cost Cyclone II FPGA applications. Features of Nios II/e include:
  • Up to 2 GB of external address space
  • JTAG debug module
  • Complete systems in fewer than 700 LEs
  • Optional debug enhancements
  • Up to 256 custom instructions
  • Free, no license required

[링크 : https://en.wikipedia.org/wiki/Nios_II]

 

+

ai 답변

quartus 19.1 부터 EDS 제거되면서 윈도우에서 WSL 필요

quartus 24.1 부터 nios ii / eds 제거

 

+

레딧도 그렇지만 정말 취미(?) 사용자를 위해서는 두 회사가 더 멀어지고 있지만

altera는 intel에 인수되면서 더 심화된것 같고. 그래서 altera가 다시 intel과 결별한게 아닌가 싶다.

[링크 : https://www.cio.com/article/3964395/인텔-알테라-지분-51-매각···-fpga-사업-정리해-구조-개.html]

 

이 추세면.. xilinx로 갈아타야 하려나.. 쩝..

terasic 형님들 de0-nano-soc 처럼 쌈박한 zynq 내주실 생각 없습니까!?!??!

Posted by 구차니

찾아보니 원래 한 40만원 하던걸

비 맞고 수리비가 더 들어서 수리없이 5만원에 자전거 매장에서 중고로 업어옴

그래도 무려 티티카카 tube a7 이라 네임벨류가 있는 ㅋㅋ

 

[링크 : https://m.blog.naver.com/papertrain/222066348303]

'개소리 왈왈 > 육아관련 주저리' 카테고리의 다른 글

무좀약  (0) 2026.03.14
약기운 때문인가  (0) 2026.03.09
약먹다 배부르겠네!!  (0) 2026.03.07
책상, 의자 조립  (2) 2026.03.04
k5 와이퍼 들기  (0) 2026.03.03
Posted by 구차니
embeded/FPGA - ALTERA2026. 3. 21. 23:50

아니.. HPS 넣으면 IP에서 추가하라고 말만하지 말고

좀 강하게 경고를 하라고 ㅠㅠ

 

 

 

quartus 에서 넣으면 되는줄 알았는데 그게 아니고

tools - platform designer 해서 넣어야 하나보다.(까먹어서 인터넷 검색..)

 

먼가 복잡하게 뜨는데 먼지 모르니 귀찮아서(!) finish 하고

 

clk 와 각종 clock_input들을 O를 클릭해서 검은색이 체크되어 클럭이 넘어오게 해주고

 

종료하려고 하면 Generate Now? 라고 물어보는데 이걸 "예" 하던가

 

platform designed의 우측 하단 Generate HDL을 누르면 될 듯.

그리고 Finish 해주면 먼가 

 

아까는 안보이던 hps가 추가되어있는데

 

이걸 더블클릭해서 먼가 또 이상한짓을 하고 나면 되는 듯?

그리고 뜨는 다이얼로그를 보니 수동으로 추가해야 하나는 것 같다.

 

project nabigaor를 file로 하고 우클릭한다음 "Add/Remove Files in Project" 해서

 

설정 창이 열리면 File name ... 을 눌러서

 

qip 확장자를 찾아서 넣고

 

빌드해도 안되네!!!

 

아우 빡셔.. 튜토리얼 다시 찾아봐야겠다.

 

+

지금은 Bidir로 되어있는데

 

이미 생성되어있는 프로젝트 열어서 보니 엥 Unknown?

readonly 라고 수정도 안되는데 어우.. 어떻게 하지 ㅠㅠ

 

+

2026.03.22

아래껄 추가하니 조금더 진행은 되는데

unnamed u0 (
        .clk_clk                               ( CLOCK_50),                            //             clk.clk
        .reset_reset_n                         ( 1'b1),                      //           reset.reset_n
        .memory_mem_a                          ( HPS_DDR3_ADDR),                          //          memory.mem_a
        .memory_mem_ba                         ( HPS_DDR3_BA),                         //                .mem_ba
        .memory_mem_ck                         ( HPS_DDR3_CK_P),                         //                .mem_ck
        .memory_mem_ck_n                       ( HPS_DDR3_CK_N),                       //                .mem_ck_n
        .memory_mem_cke                        ( HPS_DDR3_CKE),                        //                .mem_cke
        .memory_mem_cs_n                       ( HPS_DDR3_CS_N),                       //                .mem_cs_n
        .memory_mem_ras_n                      ( HPS_DDR3_RAS_N),                      //                .mem_ras_n
        .memory_mem_cas_n                      ( HPS_DDR3_CAS_N),                      //                .mem_cas_n
        .memory_mem_we_n                       ( HPS_DDR3_WE_N),                       //                .mem_we_n
        .memory_mem_reset_n                    ( HPS_DDR3_RESET_N),                    //                .mem_reset_n
        .memory_mem_dq                         ( HPS_DDR3_DQ),                         //                .mem_dq
        .memory_mem_dqs                        ( HPS_DDR3_DQS_P),                        //                .mem_dqs
        .memory_mem_dqs_n                      ( HPS_DDR3_DQS_N),                      //                .mem_dqs_n
        .memory_mem_odt                        ( HPS_DDR3_ODT),                        //                .mem_odt
        .memory_mem_dm                         ( HPS_DDR3_DM),                         //                .mem_dm
        .memory_oct_rzqin                      ( HPS_DDR3_RZQ),                      //                .oct_rzqin
       };

 

또 먼가 잘못했는지 -_-

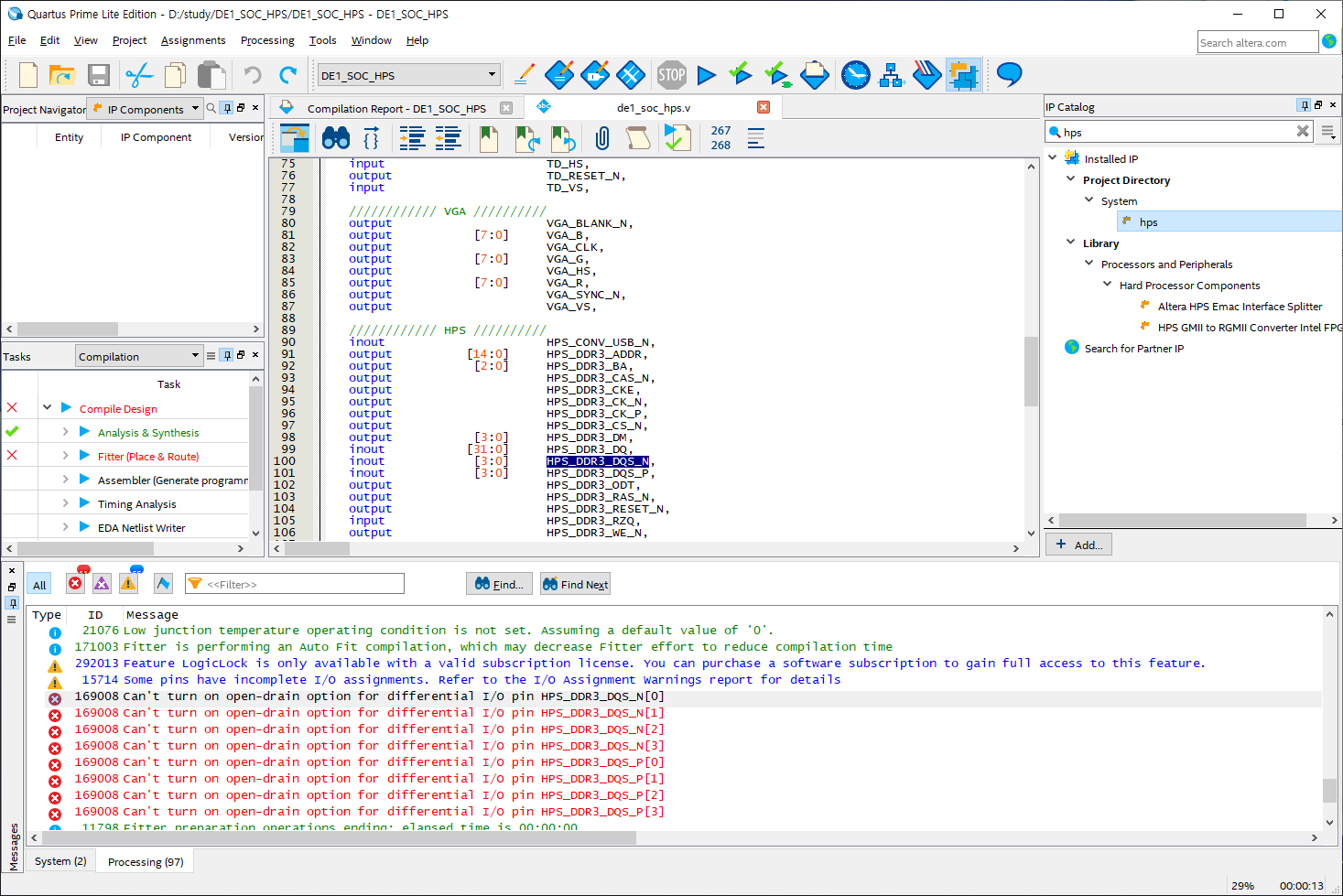
여전히 DDR3쪽 DQS 핀 에러는 여전하고

그 와중에 용량이 부족하다고 배째는데 이게 말이... 되나?

Error (169008): Can't turn on open-drain option for differential I/O pin HPS_DDR3_DQS_N[1]
Error (169008): Can't turn on open-drain option for differential I/O pin HPS_DDR3_DQS_N[2]
Error (169008): Can't turn on open-drain option for differential I/O pin HPS_DDR3_DQS_N[3]
Error (169008): Can't turn on open-drain option for differential I/O pin HPS_DDR3_DQS_P[1]
Error (169008): Can't turn on open-drain option for differential I/O pin HPS_DDR3_DQS_P[2]
Error (169008): Can't turn on open-drain option for differential I/O pin HPS_DDR3_DQS_P[3]
Info (11798): Fitter preparation operations ending: elapsed time is 00:00:00
Warning (169064): Following 85 pins have no output enable or a GND or VCC output enable - later changes to this connectivity may change fitting results
Info (169065): Pin AUD_ADCLRCK has a permanently disabled output enable
Info (169065): Pin AUD_BCLK has a permanently disabled output enable
Info (169065): Pin AUD_DACLRCK has a permanently disabled output enable
Info (169065): Pin DRAM_DQ[0] has a permanently disabled output enable
Info (169065): Pin DRAM_DQ[1] has a permanently disabled output enable
Info (169065): Pin DRAM_DQ[2] has a permanently disabled output enable
Info (169065): Pin DRAM_DQ[3] has a permanently disabled output enable
Info (169065): Pin DRAM_DQ[4] has a permanently disabled output enable
Info (169065): Pin DRAM_DQ[5] has a permanently disabled output enable
Info (169065): Pin DRAM_DQ[6] has a permanently disabled output enable
Info (169065): Pin DRAM_DQ[7] has a permanently disabled output enable
Info (169065): Pin DRAM_DQ[8] has a permanently disabled output enable
Info (169065): Pin DRAM_DQ[9] has a permanently disabled output enable
Info (169065): Pin DRAM_DQ[10] has a permanently disabled output enable
Info (169065): Pin DRAM_DQ[11] has a permanently disabled output enable
Info (169065): Pin DRAM_DQ[12] has a permanently disabled output enable
Info (169065): Pin DRAM_DQ[13] has a permanently disabled output enable
Info (169065): Pin DRAM_DQ[14] has a permanently disabled output enable
Info (169065): Pin DRAM_DQ[15] has a permanently disabled output enable
Info (169065): Pin FPGA_I2C_SDAT has a permanently disabled output enable
Info (169065): Pin PS2_CLK has a permanently disabled output enable
Info (169065): Pin PS2_CLK2 has a permanently disabled output enable
Info (169065): Pin PS2_DAT has a permanently disabled output enable
Info (169065): Pin PS2_DAT2 has a permanently disabled output enable
Info (169065): Pin HPS_CONV_USB_N has a permanently disabled output enable
Info (169065): Pin HPS_DDR3_DQ[8] has a permanently disabled output enable
Info (169065): Pin HPS_DDR3_DQ[9] has a permanently disabled output enable
Info (169065): Pin HPS_DDR3_DQ[10] has a permanently disabled output enable
Info (169065): Pin HPS_DDR3_DQ[11] has a permanently disabled output enable
Info (169065): Pin HPS_DDR3_DQ[12] has a permanently disabled output enable
Info (169065): Pin HPS_DDR3_DQ[13] has a permanently disabled output enable
Info (169065): Pin HPS_DDR3_DQ[14] has a permanently disabled output enable
Info (169065): Pin HPS_DDR3_DQ[15] has a permanently disabled output enable
Info (169065): Pin HPS_DDR3_DQ[16] has a permanently disabled output enable
Info (169065): Pin HPS_DDR3_DQ[17] has a permanently disabled output enable
Info (169065): Pin HPS_DDR3_DQ[18] has a permanently disabled output enable
Info (169065): Pin HPS_DDR3_DQ[19] has a permanently disabled output enable
Info (169065): Pin HPS_DDR3_DQ[20] has a permanently disabled output enable
Info (169065): Pin HPS_DDR3_DQ[21] has a permanently disabled output enable
Info (169065): Pin HPS_DDR3_DQ[22] has a permanently disabled output enable
Info (169065): Pin HPS_DDR3_DQ[23] has a permanently disabled output enable
Info (169065): Pin HPS_DDR3_DQ[24] has a permanently disabled output enable
Info (169065): Pin HPS_DDR3_DQ[25] has a permanently disabled output enable
Info (169065): Pin HPS_DDR3_DQ[26] has a permanently disabled output enable
Info (169065): Pin HPS_DDR3_DQ[27] has a permanently disabled output enable
Info (169065): Pin HPS_DDR3_DQ[28] has a permanently disabled output enable
Info (169065): Pin HPS_DDR3_DQ[29] has a permanently disabled output enable
Info (169065): Pin HPS_DDR3_DQ[30] has a permanently disabled output enable
Info (169065): Pin HPS_DDR3_DQ[31] has a permanently disabled output enable
Info (169065): Pin HPS_DDR3_DQS_N[1] has a permanently disabled output enable
Info (169065): Pin HPS_DDR3_DQS_N[2] has a permanently disabled output enable
Info (169065): Pin HPS_DDR3_DQS_N[3] has a permanently disabled output enable
Info (169065): Pin HPS_DDR3_DQS_P[1] has a permanently disabled output enable
Info (169065): Pin HPS_DDR3_DQS_P[2] has a permanently disabled output enable
Info (169065): Pin HPS_DDR3_DQS_P[3] has a permanently disabled output enable
Info (169065): Pin HPS_ENET_INT_N has a permanently disabled output enable
Info (169065): Pin HPS_ENET_MDIO has a permanently disabled output enable
Info (169065): Pin HPS_FLASH_DATA[0] has a permanently disabled output enable
Info (169065): Pin HPS_FLASH_DATA[1] has a permanently disabled output enable
Info (169065): Pin HPS_FLASH_DATA[2] has a permanently disabled output enable
Info (169065): Pin HPS_FLASH_DATA[3] has a permanently disabled output enable
Info (169065): Pin HPS_GPIO[0] has a permanently disabled output enable
Info (169065): Pin HPS_GPIO[1] has a permanently disabled output enable
Info (169065): Pin HPS_GSENSOR_INT has a permanently disabled output enable
Info (169065): Pin HPS_I2C1_SCLK has a permanently disabled output enable
Info (169065): Pin HPS_I2C1_SDAT has a permanently disabled output enable
Info (169065): Pin HPS_I2C2_SCLK has a permanently disabled output enable
Info (169065): Pin HPS_I2C2_SDAT has a permanently disabled output enable
Info (169065): Pin HPS_I2C_CONTROL has a permanently disabled output enable
Info (169065): Pin HPS_KEY has a permanently disabled output enable
Info (169065): Pin HPS_LED has a permanently disabled output enable
Info (169065): Pin HPS_SD_CMD has a permanently disabled output enable
Info (169065): Pin HPS_SD_DATA[0] has a permanently disabled output enable
Info (169065): Pin HPS_SD_DATA[1] has a permanently disabled output enable
Info (169065): Pin HPS_SD_DATA[2] has a permanently disabled output enable
Info (169065): Pin HPS_SD_DATA[3] has a permanently disabled output enable
Info (169065): Pin HPS_SPIM_SS has a permanently disabled output enable
Info (169065): Pin HPS_USB_DATA[0] has a permanently disabled output enable
Info (169065): Pin HPS_USB_DATA[1] has a permanently disabled output enable
Info (169065): Pin HPS_USB_DATA[2] has a permanently disabled output enable
Info (169065): Pin HPS_USB_DATA[3] has a permanently disabled output enable
Info (169065): Pin HPS_USB_DATA[4] has a permanently disabled output enable
Info (169065): Pin HPS_USB_DATA[5] has a permanently disabled output enable
Info (169065): Pin HPS_USB_DATA[6] has a permanently disabled output enable
Info (169065): Pin HPS_USB_DATA[7] has a permanently disabled output enable
Warning (169069): Following 216 pins have nothing, GND, or VCC driving datain port -- changes to this connectivity may change fitting results
Info (169070): Pin ADC_CONVST has GND driving its datain port
Info (169070): Pin ADC_DIN has GND driving its datain port
Info (169070): Pin ADC_SCLK has GND driving its datain port
Info (169070): Pin AUD_DACDAT has GND driving its datain port
Info (169070): Pin AUD_XCK has GND driving its datain port
Info (169070): Pin DRAM_ADDR[0] has GND driving its datain port
Info (169070): Pin DRAM_ADDR[1] has GND driving its datain port
Info (169070): Pin DRAM_ADDR[2] has GND driving its datain port
Info (169070): Pin DRAM_ADDR[3] has GND driving its datain port
Info (169070): Pin DRAM_ADDR[4] has GND driving its datain port
Info (169070): Pin DRAM_ADDR[5] has GND driving its datain port
Info (169070): Pin DRAM_ADDR[6] has GND driving its datain port
Info (169070): Pin DRAM_ADDR[7] has GND driving its datain port
Info (169070): Pin DRAM_ADDR[8] has GND driving its datain port
Info (169070): Pin DRAM_ADDR[9] has GND driving its datain port
Info (169070): Pin DRAM_ADDR[10] has GND driving its datain port
Info (169070): Pin DRAM_ADDR[11] has GND driving its datain port
Info (169070): Pin DRAM_ADDR[12] has GND driving its datain port
Info (169070): Pin DRAM_BA[0] has GND driving its datain port
Info (169070): Pin DRAM_BA[1] has GND driving its datain port
Info (169070): Pin DRAM_CAS_N has GND driving its datain port
Info (169070): Pin DRAM_CKE has GND driving its datain port
Info (169070): Pin DRAM_CLK has GND driving its datain port
Info (169070): Pin DRAM_CS_N has GND driving its datain port
Info (169070): Pin DRAM_LDQM has GND driving its datain port
Info (169070): Pin DRAM_RAS_N has GND driving its datain port
Info (169070): Pin DRAM_UDQM has GND driving its datain port
Info (169070): Pin DRAM_WE_N has GND driving its datain port
Info (169070): Pin FPGA_I2C_SCLK has GND driving its datain port
Info (169070): Pin HEX0[0] has GND driving its datain port
Info (169070): Pin HEX0[1] has GND driving its datain port
Info (169070): Pin HEX0[2] has GND driving its datain port
Info (169070): Pin HEX0[3] has GND driving its datain port
Info (169070): Pin HEX0[4] has GND driving its datain port
Info (169070): Pin HEX0[5] has GND driving its datain port
Info (169070): Pin HEX0[6] has GND driving its datain port
Info (169070): Pin HEX1[0] has GND driving its datain port
Info (169070): Pin HEX1[1] has GND driving its datain port
Info (169070): Pin HEX1[2] has GND driving its datain port
Info (169070): Pin HEX1[3] has GND driving its datain port
Info (169070): Pin HEX1[4] has GND driving its datain port
Info (169070): Pin HEX1[5] has GND driving its datain port
Info (169070): Pin HEX1[6] has GND driving its datain port
Info (169070): Pin HEX2[0] has GND driving its datain port
Info (169070): Pin HEX2[1] has GND driving its datain port
Info (169070): Pin HEX2[2] has GND driving its datain port
Info (169070): Pin HEX2[3] has GND driving its datain port
Info (169070): Pin HEX2[4] has GND driving its datain port
Info (169070): Pin HEX2[5] has GND driving its datain port
Info (169070): Pin HEX2[6] has GND driving its datain port
Info (169070): Pin HEX3[0] has GND driving its datain port
Info (169070): Pin HEX3[1] has GND driving its datain port
Info (169070): Pin HEX3[2] has GND driving its datain port
Info (169070): Pin HEX3[3] has GND driving its datain port
Info (169070): Pin HEX3[4] has GND driving its datain port
Info (169070): Pin HEX3[5] has GND driving its datain port
Info (169070): Pin HEX3[6] has GND driving its datain port
Info (169070): Pin HEX4[0] has GND driving its datain port
Info (169070): Pin HEX4[1] has GND driving its datain port
Info (169070): Pin HEX4[2] has GND driving its datain port
Info (169070): Pin HEX4[3] has GND driving its datain port
Info (169070): Pin HEX4[4] has GND driving its datain port
Info (169070): Pin HEX4[5] has GND driving its datain port
Info (169070): Pin HEX4[6] has GND driving its datain port
Info (169070): Pin HEX5[0] has GND driving its datain port
Info (169070): Pin HEX5[1] has GND driving its datain port
Info (169070): Pin HEX5[2] has GND driving its datain port
Info (169070): Pin HEX5[3] has GND driving its datain port
Info (169070): Pin HEX5[4] has GND driving its datain port
Info (169070): Pin HEX5[5] has GND driving its datain port
Info (169070): Pin HEX5[6] has GND driving its datain port
Info (169070): Pin IRDA_TXD has GND driving its datain port
Info (169070): Pin LEDR[0] has GND driving its datain port
Info (169070): Pin LEDR[1] has GND driving its datain port
Info (169070): Pin LEDR[2] has GND driving its datain port
Info (169070): Pin LEDR[3] has GND driving its datain port
Info (169070): Pin LEDR[4] has GND driving its datain port
Info (169070): Pin LEDR[5] has GND driving its datain port
Info (169070): Pin LEDR[6] has GND driving its datain port
Info (169070): Pin LEDR[7] has GND driving its datain port
Info (169070): Pin LEDR[8] has GND driving its datain port
Info (169070): Pin LEDR[9] has GND driving its datain port
Info (169070): Pin TD_RESET_N has GND driving its datain port
Info (169070): Pin VGA_BLANK_N has GND driving its datain port
Info (169070): Pin VGA_B[0] has GND driving its datain port
Info (169070): Pin VGA_B[1] has GND driving its datain port
Info (169070): Pin VGA_B[2] has GND driving its datain port
Info (169070): Pin VGA_B[3] has GND driving its datain port
Info (169070): Pin VGA_B[4] has GND driving its datain port
Info (169070): Pin VGA_B[5] has GND driving its datain port
Info (169070): Pin VGA_B[6] has GND driving its datain port
Info (169070): Pin VGA_B[7] has GND driving its datain port
Info (169070): Pin VGA_CLK has GND driving its datain port
Info (169070): Pin VGA_G[0] has GND driving its datain port
Info (169070): Pin VGA_G[1] has GND driving its datain port
Info (169070): Pin VGA_G[2] has GND driving its datain port
Info (169070): Pin VGA_G[3] has GND driving its datain port
Info (169070): Pin VGA_G[4] has GND driving its datain port
Info (169070): Pin VGA_G[5] has GND driving its datain port
Info (169070): Pin VGA_G[6] has GND driving its datain port
Info (169070): Pin VGA_G[7] has GND driving its datain port
Info (169070): Pin VGA_HS has GND driving its datain port
Info (169070): Pin VGA_R[0] has GND driving its datain port
Info (169070): Pin VGA_R[1] has GND driving its datain port
Info (169070): Pin VGA_R[2] has GND driving its datain port
Info (169070): Pin VGA_R[3] has GND driving its datain port
Info (169070): Pin VGA_R[4] has GND driving its datain port
Info (169070): Pin VGA_R[5] has GND driving its datain port
Info (169070): Pin VGA_R[6] has GND driving its datain port
Info (169070): Pin VGA_R[7] has GND driving its datain port
Info (169070): Pin VGA_SYNC_N has GND driving its datain port
Info (169070): Pin VGA_VS has GND driving its datain port
Info (169070): Pin HPS_DDR3_ADDR[13] has GND driving its datain port
Info (169070): Pin HPS_DDR3_ADDR[14] has GND driving its datain port
Info (169070): Pin HPS_DDR3_DM[1] has GND driving its datain port
Info (169070): Pin HPS_DDR3_DM[2] has GND driving its datain port
Info (169070): Pin HPS_DDR3_DM[3] has GND driving its datain port
Info (169070): Pin HPS_ENET_GTX_CLK has GND driving its datain port
Info (169070): Pin HPS_ENET_MDC has GND driving its datain port
Info (169070): Pin HPS_ENET_TX_DATA[0] has GND driving its datain port
Info (169070): Pin HPS_ENET_TX_DATA[1] has GND driving its datain port
Info (169070): Pin HPS_ENET_TX_DATA[2] has GND driving its datain port
Info (169070): Pin HPS_ENET_TX_DATA[3] has GND driving its datain port
Info (169070): Pin HPS_ENET_TX_EN has GND driving its datain port
Info (169070): Pin HPS_FLASH_DCLK has GND driving its datain port
Info (169070): Pin HPS_FLASH_NCSO has GND driving its datain port
Info (169070): Pin HPS_SD_CLK has GND driving its datain port
Info (169070): Pin HPS_SPIM_CLK has GND driving its datain port
Info (169070): Pin HPS_SPIM_MOSI has GND driving its datain port
Info (169070): Pin HPS_UART_TX has GND driving its datain port
Info (169070): Pin HPS_USB_STP has GND driving its datain port
Info (169070): Pin AUD_ADCLRCK has VCC driving its datain port
Info (169070): Pin AUD_BCLK has VCC driving its datain port
Info (169070): Pin AUD_DACLRCK has VCC driving its datain port
Info (169070): Pin DRAM_DQ[0] has VCC driving its datain port
Info (169070): Pin DRAM_DQ[1] has VCC driving its datain port
Info (169070): Pin DRAM_DQ[2] has VCC driving its datain port
Info (169070): Pin DRAM_DQ[3] has VCC driving its datain port
Info (169070): Pin DRAM_DQ[4] has VCC driving its datain port
Info (169070): Pin DRAM_DQ[5] has VCC driving its datain port
Info (169070): Pin DRAM_DQ[6] has VCC driving its datain port
Info (169070): Pin DRAM_DQ[7] has VCC driving its datain port
Info (169070): Pin DRAM_DQ[8] has VCC driving its datain port
Info (169070): Pin DRAM_DQ[9] has VCC driving its datain port
Info (169070): Pin DRAM_DQ[10] has VCC driving its datain port
Info (169070): Pin DRAM_DQ[11] has VCC driving its datain port
Info (169070): Pin DRAM_DQ[12] has VCC driving its datain port
Info (169070): Pin DRAM_DQ[13] has VCC driving its datain port
Info (169070): Pin DRAM_DQ[14] has VCC driving its datain port
Info (169070): Pin DRAM_DQ[15] has VCC driving its datain port
Info (169070): Pin FPGA_I2C_SDAT has VCC driving its datain port
Info (169070): Pin PS2_CLK has VCC driving its datain port
Info (169070): Pin PS2_CLK2 has VCC driving its datain port
Info (169070): Pin PS2_DAT has VCC driving its datain port
Info (169070): Pin PS2_DAT2 has VCC driving its datain port
Info (169070): Pin HPS_CONV_USB_N has VCC driving its datain port
Info (169070): Pin HPS_DDR3_DQ[8] has VCC driving its datain port
Info (169070): Pin HPS_DDR3_DQ[9] has VCC driving its datain port
Info (169070): Pin HPS_DDR3_DQ[10] has VCC driving its datain port
Info (169070): Pin HPS_DDR3_DQ[11] has VCC driving its datain port
Info (169070): Pin HPS_DDR3_DQ[12] has VCC driving its datain port
Info (169070): Pin HPS_DDR3_DQ[13] has VCC driving its datain port
Info (169070): Pin HPS_DDR3_DQ[14] has VCC driving its datain port
Info (169070): Pin HPS_DDR3_DQ[15] has VCC driving its datain port
Info (169070): Pin HPS_DDR3_DQ[16] has VCC driving its datain port
Info (169070): Pin HPS_DDR3_DQ[17] has VCC driving its datain port
Info (169070): Pin HPS_DDR3_DQ[18] has VCC driving its datain port
Info (169070): Pin HPS_DDR3_DQ[19] has VCC driving its datain port
Info (169070): Pin HPS_DDR3_DQ[20] has VCC driving its datain port
Info (169070): Pin HPS_DDR3_DQ[21] has VCC driving its datain port
Info (169070): Pin HPS_DDR3_DQ[22] has VCC driving its datain port
Info (169070): Pin HPS_DDR3_DQ[23] has VCC driving its datain port
Info (169070): Pin HPS_DDR3_DQ[24] has VCC driving its datain port
Info (169070): Pin HPS_DDR3_DQ[25] has VCC driving its datain port
Info (169070): Pin HPS_DDR3_DQ[26] has VCC driving its datain port
Info (169070): Pin HPS_DDR3_DQ[27] has VCC driving its datain port
Info (169070): Pin HPS_DDR3_DQ[28] has VCC driving its datain port
Info (169070): Pin HPS_DDR3_DQ[29] has VCC driving its datain port
Info (169070): Pin HPS_DDR3_DQ[30] has VCC driving its datain port
Info (169070): Pin HPS_DDR3_DQ[31] has VCC driving its datain port
Info (169070): Pin HPS_DDR3_DQS_N[1] has VCC driving its datain port
Info (169070): Pin HPS_DDR3_DQS_N[2] has VCC driving its datain port
Info (169070): Pin HPS_DDR3_DQS_N[3] has VCC driving its datain port
Info (169070): Pin HPS_DDR3_DQS_P[1] has VCC driving its datain port
Info (169070): Pin HPS_DDR3_DQS_P[2] has VCC driving its datain port
Info (169070): Pin HPS_DDR3_DQS_P[3] has VCC driving its datain port
Info (169070): Pin HPS_ENET_INT_N has VCC driving its datain port
Info (169070): Pin HPS_ENET_MDIO has VCC driving its datain port
Info (169070): Pin HPS_FLASH_DATA[0] has VCC driving its datain port
Info (169070): Pin HPS_FLASH_DATA[1] has VCC driving its datain port
Info (169070): Pin HPS_FLASH_DATA[2] has VCC driving its datain port
Info (169070): Pin HPS_FLASH_DATA[3] has VCC driving its datain port
Info (169070): Pin HPS_GPIO[0] has VCC driving its datain port
Info (169070): Pin HPS_GPIO[1] has VCC driving its datain port
Info (169070): Pin HPS_GSENSOR_INT has VCC driving its datain port
Info (169070): Pin HPS_I2C1_SCLK has VCC driving its datain port
Info (169070): Pin HPS_I2C1_SDAT has VCC driving its datain port
Info (169070): Pin HPS_I2C2_SCLK has VCC driving its datain port
Info (169070): Pin HPS_I2C2_SDAT has VCC driving its datain port
Info (169070): Pin HPS_I2C_CONTROL has VCC driving its datain port
Info (169070): Pin HPS_KEY has VCC driving its datain port
Info (169070): Pin HPS_LED has VCC driving its datain port
Info (169070): Pin HPS_SD_CMD has VCC driving its datain port
Info (169070): Pin HPS_SD_DATA[0] has VCC driving its datain port
Info (169070): Pin HPS_SD_DATA[1] has VCC driving its datain port
Info (169070): Pin HPS_SD_DATA[2] has VCC driving its datain port
Info (169070): Pin HPS_SD_DATA[3] has VCC driving its datain port
Info (169070): Pin HPS_SPIM_SS has VCC driving its datain port
Info (169070): Pin HPS_USB_DATA[0] has VCC driving its datain port
Info (169070): Pin HPS_USB_DATA[1] has VCC driving its datain port
Info (169070): Pin HPS_USB_DATA[2] has VCC driving its datain port
Info (169070): Pin HPS_USB_DATA[3] has VCC driving its datain port
Info (169070): Pin HPS_USB_DATA[4] has VCC driving its datain port
Info (169070): Pin HPS_USB_DATA[5] has VCC driving its datain port
Info (169070): Pin HPS_USB_DATA[6] has VCC driving its datain port
Info (169070): Pin HPS_USB_DATA[7] has VCC driving its datain port
Info (169186): Following groups of pins have the same dynamic on-chip termination control
Info (169185): Following pins have the same dynamic on-chip termination control: unnamed:u0|unnamed_hps_0:hps_0|unnamed_hps_0_hps_0:hps_0|unnamed_hps_0_hps_0_hps_io:hps_io|unnamed_hps_0_hps_0_hps_io_border:border|hps_sdram:hps_sdram_inst|hps_sdram_p0:p0|hps_sdram_p0_acv_hard_memphy:umemphy|hps_sdram_p0_acv_hard_io_pads:uio_pads|hps_sdram_p0_altdqdqs:dq_ddio[0].ubidir_dq_dqs|altdq_dqs2_acv_connect_to_hard_phy_cyclonev:altdq_dqs2_inst|diff_dtc_bar
Info (169066): Type bi-directional pin HPS_DDR3_DQS_N[0] uses the Differential 1.5-V SSTL Class I I/O standard
Info (169185): Following pins have the same dynamic on-chip termination control: unnamed:u0|unnamed_hps_0:hps_0|unnamed_hps_0_hps_0:hps_0|unnamed_hps_0_hps_0_hps_io:hps_io|unnamed_hps_0_hps_0_hps_io_border:border|hps_sdram:hps_sdram_inst|hps_sdram_p0:p0|hps_sdram_p0_acv_hard_memphy:umemphy|hps_sdram_p0_acv_hard_io_pads:uio_pads|hps_sdram_p0_altdqdqs:dq_ddio[0].ubidir_dq_dqs|altdq_dqs2_acv_connect_to_hard_phy_cyclonev:altdq_dqs2_inst|delayed_oct
Info (169066): Type bi-directional pin HPS_DDR3_DQ[0] uses the SSTL-15 Class I I/O standard
Info (169185): Following pins have the same dynamic on-chip termination control: unnamed:u0|unnamed_hps_0:hps_0|unnamed_hps_0_hps_0:hps_0|unnamed_hps_0_hps_0_hps_io:hps_io|unnamed_hps_0_hps_0_hps_io_border:border|hps_sdram:hps_sdram_inst|hps_sdram_p0:p0|hps_sdram_p0_acv_hard_memphy:umemphy|hps_sdram_p0_acv_hard_io_pads:uio_pads|hps_sdram_p0_altdqdqs:dq_ddio[0].ubidir_dq_dqs|altdq_dqs2_acv_connect_to_hard_phy_cyclonev:altdq_dqs2_inst|delayed_oct
Info (169066): Type bi-directional pin HPS_DDR3_DQ[1] uses the SSTL-15 Class I I/O standard
Info (169185): Following pins have the same dynamic on-chip termination control: unnamed:u0|unnamed_hps_0:hps_0|unnamed_hps_0_hps_0:hps_0|unnamed_hps_0_hps_0_hps_io:hps_io|unnamed_hps_0_hps_0_hps_io_border:border|hps_sdram:hps_sdram_inst|hps_sdram_p0:p0|hps_sdram_p0_acv_hard_memphy:umemphy|hps_sdram_p0_acv_hard_io_pads:uio_pads|hps_sdram_p0_altdqdqs:dq_ddio[0].ubidir_dq_dqs|altdq_dqs2_acv_connect_to_hard_phy_cyclonev:altdq_dqs2_inst|delayed_oct
Info (169066): Type bi-directional pin HPS_DDR3_DQ[2] uses the SSTL-15 Class I I/O standard
Info (169185): Following pins have the same dynamic on-chip termination control: unnamed:u0|unnamed_hps_0:hps_0|unnamed_hps_0_hps_0:hps_0|unnamed_hps_0_hps_0_hps_io:hps_io|unnamed_hps_0_hps_0_hps_io_border:border|hps_sdram:hps_sdram_inst|hps_sdram_p0:p0|hps_sdram_p0_acv_hard_memphy:umemphy|hps_sdram_p0_acv_hard_io_pads:uio_pads|hps_sdram_p0_altdqdqs:dq_ddio[0].ubidir_dq_dqs|altdq_dqs2_acv_connect_to_hard_phy_cyclonev:altdq_dqs2_inst|delayed_oct
Info (169066): Type bi-directional pin HPS_DDR3_DQ[3] uses the SSTL-15 Class I I/O standard
Info (169185): Following pins have the same dynamic on-chip termination control: unnamed:u0|unnamed_hps_0:hps_0|unnamed_hps_0_hps_0:hps_0|unnamed_hps_0_hps_0_hps_io:hps_io|unnamed_hps_0_hps_0_hps_io_border:border|hps_sdram:hps_sdram_inst|hps_sdram_p0:p0|hps_sdram_p0_acv_hard_memphy:umemphy|hps_sdram_p0_acv_hard_io_pads:uio_pads|hps_sdram_p0_altdqdqs:dq_ddio[0].ubidir_dq_dqs|altdq_dqs2_acv_connect_to_hard_phy_cyclonev:altdq_dqs2_inst|delayed_oct
Info (169066): Type bi-directional pin HPS_DDR3_DQ[4] uses the SSTL-15 Class I I/O standard
Info (169185): Following pins have the same dynamic on-chip termination control: unnamed:u0|unnamed_hps_0:hps_0|unnamed_hps_0_hps_0:hps_0|unnamed_hps_0_hps_0_hps_io:hps_io|unnamed_hps_0_hps_0_hps_io_border:border|hps_sdram:hps_sdram_inst|hps_sdram_p0:p0|hps_sdram_p0_acv_hard_memphy:umemphy|hps_sdram_p0_acv_hard_io_pads:uio_pads|hps_sdram_p0_altdqdqs:dq_ddio[0].ubidir_dq_dqs|altdq_dqs2_acv_connect_to_hard_phy_cyclonev:altdq_dqs2_inst|delayed_oct
Info (169066): Type bi-directional pin HPS_DDR3_DQ[5] uses the SSTL-15 Class I I/O standard
Info (169185): Following pins have the same dynamic on-chip termination control: unnamed:u0|unnamed_hps_0:hps_0|unnamed_hps_0_hps_0:hps_0|unnamed_hps_0_hps_0_hps_io:hps_io|unnamed_hps_0_hps_0_hps_io_border:border|hps_sdram:hps_sdram_inst|hps_sdram_p0:p0|hps_sdram_p0_acv_hard_memphy:umemphy|hps_sdram_p0_acv_hard_io_pads:uio_pads|hps_sdram_p0_altdqdqs:dq_ddio[0].ubidir_dq_dqs|altdq_dqs2_acv_connect_to_hard_phy_cyclonev:altdq_dqs2_inst|delayed_oct
Info (169066): Type bi-directional pin HPS_DDR3_DQ[6] uses the SSTL-15 Class I I/O standard
Info (169185): Following pins have the same dynamic on-chip termination control: unnamed:u0|unnamed_hps_0:hps_0|unnamed_hps_0_hps_0:hps_0|unnamed_hps_0_hps_0_hps_io:hps_io|unnamed_hps_0_hps_0_hps_io_border:border|hps_sdram:hps_sdram_inst|hps_sdram_p0:p0|hps_sdram_p0_acv_hard_memphy:umemphy|hps_sdram_p0_acv_hard_io_pads:uio_pads|hps_sdram_p0_altdqdqs:dq_ddio[0].ubidir_dq_dqs|altdq_dqs2_acv_connect_to_hard_phy_cyclonev:altdq_dqs2_inst|delayed_oct
Info (169066): Type bi-directional pin HPS_DDR3_DQ[7] uses the SSTL-15 Class I I/O standard
Info (169185): Following pins have the same dynamic on-chip termination control: unnamed:u0|unnamed_hps_0:hps_0|unnamed_hps_0_hps_0:hps_0|unnamed_hps_0_hps_0_hps_io:hps_io|unnamed_hps_0_hps_0_hps_io_border:border|hps_sdram:hps_sdram_inst|hps_sdram_p0:p0|hps_sdram_p0_acv_hard_memphy:umemphy|hps_sdram_p0_acv_hard_io_pads:uio_pads|hps_sdram_p0_altdqdqs:dq_ddio[0].ubidir_dq_dqs|altdq_dqs2_acv_connect_to_hard_phy_cyclonev:altdq_dqs2_inst|diff_dtc
Info (169066): Type bi-directional pin HPS_DDR3_DQS_P[0] uses the Differential 1.5-V SSTL Class I I/O standard
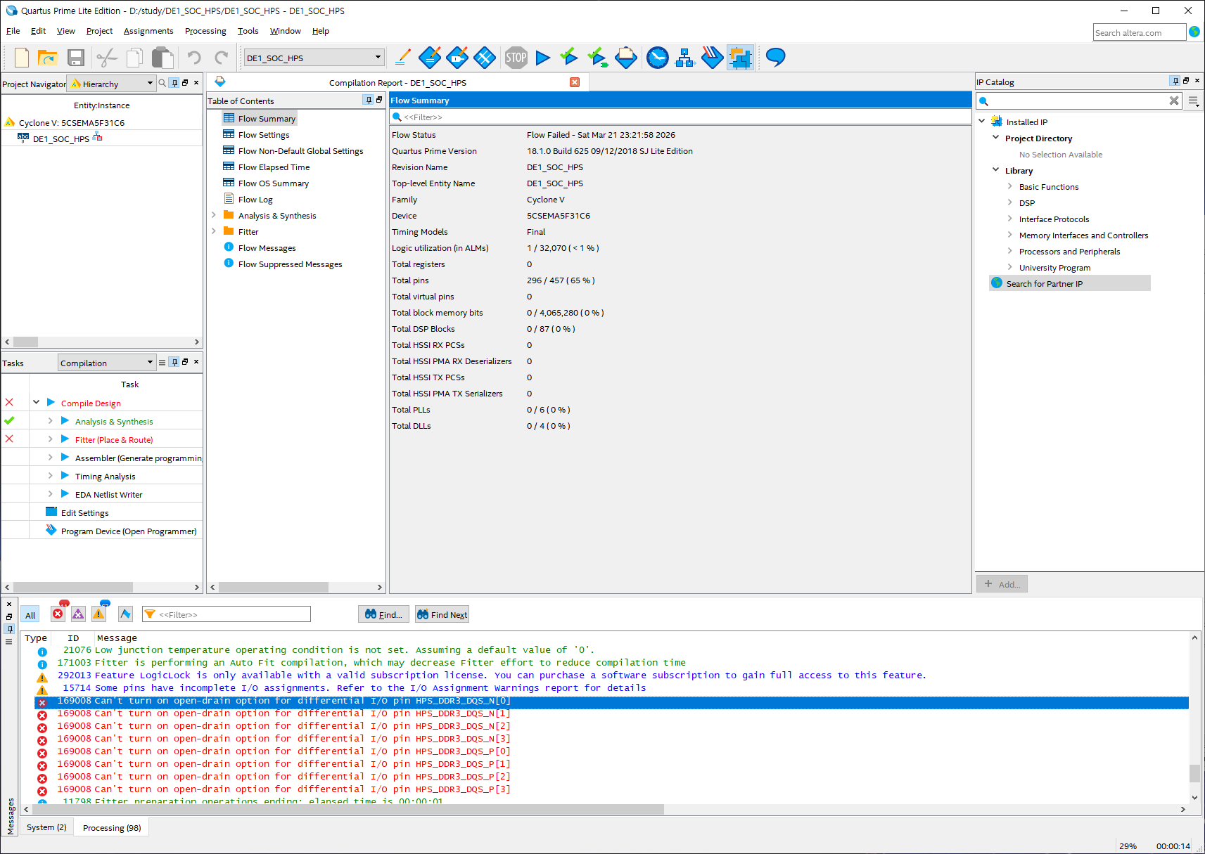
Error (11802): Can't fit design in device. Modify your design to reduce resources, or choose a larger device. The Intel FPGA Knowledge Database contains many articles with specific details on how to resolve this error. Visit the Knowledge Database at https://www.altera.com/support/support-resources/knowledge-base/search.html and search for this specific error message number.
Error: Quartus Prime Fitter was unsuccessful. 7 errors, 5 warnings
Error: Peak virtual memory: 5113 megabytes
Error: Processing ended: Sun Mar 22 17:55:31 2026
Error: Elapsed time: 00:00:06
Error: Total CPU time (on all processors): 00:00:05
Error (293001): Quartus Prime Full Compilation was unsuccessful. 9 errors, 341 warnings

 

로직이 부족한줄 알았는데 핀이 너무 많이 할당되어도 그런 에러가 발생하는 건가?

[링크 : https://stackoverflow.com/questions/50442061/quartus-unable-to-fit-design-to-device]

'embeded > FPGA - ALTERA' 카테고리의 다른 글

nios II 단종  (0) 2026.03.22
fpga sdk for openCL  (0) 2026.03.18
aocl_c5soc_getting_started.pdf (Altera SDK for OpenCL)  (0) 2026.03.18
de1-soc와 quartus / fpga sdk for opencl  (0) 2026.03.18
quartus prime standard 실행  (0) 2026.03.17
Posted by 구차니
embeded/jetson2026. 3. 20. 21:40

회사에서는 멀티 충전기로 했어서 그런가 wifi 꽂고나서는 안켜지던데

집에서 5V 2A  짜리 단독으로 물리니 문제없이 작동한다.

인터넷 찾아봐도 소비전력 이야기가 딱히 없던데(몇 mW 라던가..) 그냥 그러려니 하고 써야하나?

$ ifconfig
docker0: flags=4099<UP,BROADCAST,MULTICAST>  mtu 1500
        inet 172.17.0.1  netmask 255.255.0.0  broadcast 172.17.255.255
        ether 02:42:58:b4:8a:df  txqueuelen 0  (Ethernet)
        RX packets 0  bytes 0 (0.0 B)
        RX errors 0  dropped 0  overruns 0  frame 0
        TX packets 0  bytes 0 (0.0 B)
        TX errors 0  dropped 0 overruns 0  carrier 0  collisions 0

eth0: flags=4099<UP,BROADCAST,MULTICAST>  mtu 1500
        ether 00:04:4b:e5:59:5d  txqueuelen 1000  (Ethernet)
        RX packets 0  bytes 0 (0.0 B)
        RX errors 0  dropped 0  overruns 0  frame 0
        TX packets 0  bytes 0 (0.0 B)
        TX errors 0  dropped 0 overruns 0  carrier 0  collisions 0
        device interrupt 150  base 0xc000  

lo: flags=73<UP,LOOPBACK,RUNNING>  mtu 65536
        inet 127.0.0.1  netmask 255.0.0.0
        inet6 ::1  prefixlen 128  scopeid 0x10<host>
        loop  txqueuelen 1  (Local Loopback)
        RX packets 112  bytes 9000 (9.0 KB)
        RX errors 0  dropped 0  overruns 0  frame 0
        TX packets 112  bytes 9000 (9.0 KB)
        TX errors 0  dropped 0 overruns 0  carrier 0  collisions 0

rndis0: flags=4099<UP,BROADCAST,MULTICAST>  mtu 1500
        ether aa:be:7b:09:f3:5d  txqueuelen 1000  (Ethernet)
        RX packets 0  bytes 0 (0.0 B)
        RX errors 0  dropped 0  overruns 0  frame 0
        TX packets 0  bytes 0 (0.0 B)
        TX errors 0  dropped 0 overruns 0  carrier 0  collisions 0

usb0: flags=4099<UP,BROADCAST,MULTICAST>  mtu 1500
        ether aa:be:7b:09:f3:5f  txqueuelen 1000  (Ethernet)
        RX packets 0  bytes 0 (0.0 B)
        RX errors 0  dropped 0  overruns 0  frame 0
        TX packets 0  bytes 0 (0.0 B)
        TX errors 0  dropped 0 overruns 0  carrier 0  collisions 0

wlan0: flags=4099<UP,BROADCAST,MULTICAST>  mtu 1500
        ether 74:d8:3e:44:9f:17  txqueuelen 1000  (Ethernet)
        RX packets 0  bytes 0 (0.0 B)
        RX errors 0  dropped 0  overruns 0  frame 0
        TX packets 0  bytes 0 (0.0 B)
        TX errors 0  dropped 0 overruns 0  carrier 0  collisions 0

 

$ lspci -t -v
-[0000:00]-+-01.0-[01]----00.0  Intel Corporation Wireless 8265 / 8275
           \-02.0-[02]----00.0  Realtek Semiconductor Co., Ltd. RTL8111/8168/8411 PCI Express Gigabit Ethernet Controller

$ lspci
00:01.0 PCI bridge: NVIDIA Corporation Device 0fae (rev a1)
00:02.0 PCI bridge: NVIDIA Corporation Device 0faf (rev a1)
01:00.0 Network controller: Intel Corporation Wireless 8265 / 8275 (rev 78)
02:00.0 Ethernet controller: Realtek Semiconductor Co., Ltd. RTL8111/8168/8411 PCI Express Gigabit Ethernet Controller (rev 15)

$ lspci -v
00:01.0 PCI bridge: NVIDIA Corporation Device 0fae (rev a1) (prog-if 00 [Normal decode])
Flags: bus master, fast devsel, latency 0, IRQ 84
Bus: primary=00, secondary=01, subordinate=01, sec-latency=0
Memory behind bridge: 13000000-130fffff
Capabilities: </access denied>
Kernel driver in use: pcieport

00:02.0 PCI bridge: NVIDIA Corporation Device 0faf (rev a1) (prog-if 00 [Normal decode])
Flags: bus master, fast devsel, latency 0, IRQ 84
Bus: primary=00, secondary=02, subordinate=02, sec-latency=0
I/O behind bridge: 00001000-00001fff
Memory behind bridge: 13100000-131fffff
Capabilities: </access denied>
Kernel driver in use: pcieport

01:00.0 Network controller: Intel Corporation Wireless 8265 / 8275 (rev 78)
Subsystem: Intel Corporation Dual Band Wireless-AC 8265
Flags: bus master, fast devsel, latency 0, IRQ 408
Memory at 13000000 (64-bit, non-prefetchable) [size=8K]
Capabilities: </access denied>
Kernel driver in use: iwlwifi
Kernel modules: iwlwifi

02:00.0 Ethernet controller: Realtek Semiconductor Co., Ltd. RTL8111/8168/8411 PCI Express Gigabit Ethernet Controller (rev 15)
Subsystem: Realtek Semiconductor Co., Ltd. RTL8111/8168/8411 PCI Express Gigabit Ethernet Controller
Flags: bus master, fast devsel, latency 0, IRQ 406
I/O ports at 1000 [size=256]
Memory at 13104000 (64-bit, non-prefetchable) [size=4K]
Memory at 13100000 (64-bit, non-prefetchable) [size=16K]
Capabilities: </access denied>
Kernel driver in use: r8168

 

[링크 : https://www.intel.co.kr/content/www/kr/ko/products/sku/94150/intel-dual-band-wirelessac-8265/specifications.html]

 

mini-pciex도 아니고 왜 m.2로 만드는진 모르겠지만

아무튼 m.2 폼팩터의 무선랜이고

i-pex의 MHF4 (혹은 ipex4라고 표기) 커넥터의 듀얼 안테나 제품이다.

랜카드가 7천원 + 3천인데 

[링크 : https://itempage3.auction.co.kr/DetailView.aspx?itemno=F310755633]

 

MHF4가 2800원 + 3천원. 배보다 배꼽이 더 큰 느낌이고

그 와중에 저건 또 케이블이라 SMA 2.4GHz 안테나가 필요하다는 것 이 또 추가지출을 하게 하네..

(회사에서 뽀려야지 -_-)

[링크 : https://itempage3.auction.co.kr/DetailView.aspx?itemno=E598839737]

'embeded > jetson' 카테고리의 다른 글

jetracer jetcard  (0) 2026.03.20
seeed studio J202 carrier  (0) 2026.03.19
jetson nano developer kit 4GB on!  (0) 2026.03.18
jetracer + jetson nano dev. kit (4GB)  (0) 2026.03.18
jetracer 모터 전압  (0) 2025.01.09
Posted by 구차니
embeded/jetson2026. 3. 20. 19:12

버전 차이가 있긴 한데

jetcard가 용량이 제법늘어나 있다.

 

보드리비전만 따지고 모듈 리비전은 안따지나?

[링크 : https://github.com/NVIDIA-AI-IOT/jetcard]

 

[링크 : https://m.blog.naver.com/zeta0807/221934764603]

[링크 : https://m.blog.naver.com/zeta0807/222043543005]

 

 

+

2026.03.21

jetcard로 굽고나서 부팅하니 먼가 뜨는데 안된다.

 

그래서 하라는대로 하려는데 이 미묘한(?) 함정은 멀까 ㅋㅋ

메모리 부족하니 이런거 설정해라 라고 하는데 실제로는 퍼미션에러 ㅋㅋㅋ

$ jupyter lab build
/usr/lib/python3/dist-packages/requests/__init__.py:80: RequestsDependencyWarning: urllib3 (1.26.4) or chardet (3.0.4) doesn't match a supported version!
  RequestsDependencyWarning)
[LabBuildApp] JupyterLab 2.2.6
[LabBuildApp] Building in /usr/local/share/jupyter/lab
[LabBuildApp] Building jupyterlab assets (build:dev:minimize)
Build failed.
Troubleshooting: If the build failed due to an out-of-memory error, you
may be able to fix it by disabling the `dev_build` and/or `minimize` options.

If you are building via the `jupyter lab build` command, you can disable
these options like so:

jupyter lab build --dev-build=False --minimize=False

You can also disable these options for all JupyterLab builds by adding these
lines to a Jupyter config file named `jupyter_config.py`:

c.LabBuildApp.minimize = False
c.LabBuildApp.dev_build = False

If you don't already have a `jupyter_config.py` file, you can create one by
adding a blank file of that name to any of the Jupyter config directories.
The config directories can be listed by running:

jupyter --paths

Explanation:

- `dev-build`: This option controls whether a `dev` or a more streamlined
`production` build is used. This option will default to `False` (ie the
`production` build) for most users. However, if you have any labextensions
installed from local files, this option will instead default to `True`.
Explicitly setting `dev-build` to `False` will ensure that the `production`
build is used in all circumstances.

- `minimize`: This option controls whether your JS bundle is minified
during the Webpack build, which helps to improve JupyterLab's overall
performance. However, the minifier plugin used by Webpack is very memory
intensive, so turning it off may help the build finish successfully in
low-memory environments.

An error occured.
PermissionError: [Errno 13] Permission denied: '/usr/local/share/jupyter/lab/staging/index.js'
See the log file for details:  /tmp/jupyterlab-debug-nd1103ww.log

 

기본 패스워드는 jetson이다.

아무튼 잘 빌드된다. 역시 4GB!

$ sudo jupyter lab build
[sudo] password for jetson:
/usr/lib/python3/dist-packages/requests/__init__.py:80: RequestsDependencyWarning: urllib3 (1.26.4) or chardet (3.0.4) doesn't match a supported version!
  RequestsDependencyWarning)
[LabBuildApp] JupyterLab 2.2.6
[LabBuildApp] Building in /usr/local/share/jupyter/lab
[LabBuildApp] Building jupyterlab assets (build:dev:minimize)

 

 

메모리 더 확보하려고 X 죽이려고 하는데 안네.. (gdm, gdm3 stop으로는 안됨)

역시 single user로 해야하나..

 

$ free -h
              total        used        free      shared  buff/cache   available
Mem:           3.9G        630M        2.7G         28M        545M        3.1G
Swap:          5.9G          0B        5.9G

 

아까는 disable 안하고 stop만 해서 그런가?

아무튼 약 140MB 더 확보가 가능하다.

$ sudo systemctl disable gdm3
[sudo] password for jetson:
Synchronizing state of gdm3.service with SysV service script with /lib/systemd/systemd-sysv-install.
Executing: /lib/systemd/systemd-sysv-install disable gdm3
$ free -h
              total        used        free      shared  buff/cache   available
Mem:           3.9G        619M        2.7G         28M        546M        3.1G
Swap:          5.9G          0B        5.9G

$ sudo systemctl stop gdm3
$ free -h
              total        used        free      shared  buff/cache   available
Mem:           3.9G        475M        2.9G         27M        545M        3.3G
Swap:          5.9G          0B        5.9G

 

주피터 접속하니 475MB 에서 순간 769MB 까지 증가하더니 595MB로 줄어든다.

2기가 에서는 gdm 꺼도 스왑쓰지 않으면 위험할지도?

$ free -h
              total        used        free      shared  buff/cache   available
Mem:           3.9G        475M        2.9G         27M        545M        3.3G
Swap:          5.9G          0B        5.9G
$ free -h
              total        used        free      shared  buff/cache   available
Mem:           3.9G        517M        2.8G         27M        555M        3.3G
Swap:          5.9G          0B        5.9G
$ free -h
              total        used        free      shared  buff/cache   available
Mem:           3.9G        570M        2.8G         27M        559M        3.2G
Swap:          5.9G          0B        5.9G
$ free -h
              total        used        free      shared  buff/cache   available
Mem:           3.9G        525M        2.8G         27M        561M        3.3G
Swap:          5.9G          0B        5.9G
$ free -h
              total        used        free      shared  buff/cache   available
Mem:           3.9G        543M        2.8G         27M        562M        3.3G
Swap:          5.9G          0B        5.9G
$ free -h
              total        used        free      shared  buff/cache   available
Mem:           3.9G        614M        2.7G         27M        563M        3.2G
Swap:          5.9G          0B        5.9G
$ free -h
              total        used        free      shared  buff/cache   available
Mem:           3.9G        666M        2.7G         27M        563M        3.1G
Swap:          5.9G          0B        5.9G
$ free -h
              total        used        free      shared  buff/cache   available
Mem:           3.9G        722M        2.6G         27M        564M        3.1G
Swap:          5.9G          0B        5.9G
$ free -h
              total        used        free      shared  buff/cache   available
Mem:           3.9G        747M        2.6G         27M        564M        3.1G
Swap:          5.9G          0B        5.9G
$ free -h
              total        used        free      shared  buff/cache   available
Mem:           3.9G        769M        2.6G         27M        567M        3.0G
Swap:          5.9G          0B        5.9G
$ free -h
              total        used        free      shared  buff/cache   available
Mem:           3.9G        602M        2.7G         27M        567M        3.2G
Swap:          5.9G          0B        5.9G
$ free -h
              total        used        free      shared  buff/cache   available
Mem:           3.9G        607M        2.7G         27M        567M        3.2G
Swap:          5.9G          0B        5.9G
$ free -h
              total        used        free      shared  buff/cache   available
Mem:           3.9G        607M        2.7G         27M        567M        3.2G
Swap:          5.9G          0B        5.9G
$ free -h
              total        used        free      shared  buff/cache   available
Mem:           3.9G        595M        2.7G         27M        567M        3.2G
Swap:          5.9G          0B        5.9G

[링크 : https://eteo.tistory.com/997]

[링크 : https://forums.developer.nvidia.com/t/disabling-the-desktop-gui/257951]

'embeded > jetson' 카테고리의 다른 글

jetson nano + m.2 wifi  (0) 2026.03.20
seeed studio J202 carrier  (0) 2026.03.19
jetson nano developer kit 4GB on!  (0) 2026.03.18
jetracer + jetson nano dev. kit (4GB)  (0) 2026.03.18
jetracer 모터 전압  (0) 2025.01.09
Posted by 구차니

i-pex는 회사 이름이자 브랜드 명이라고 한다.

그 일환으로서, 기업이 바라보는 모습을 명시함과 함께, 글로벌 브랜드 인지도의 확대를 도모하기 위해 2020년 8월부터 사명과 브랜드를 [I-PEX(아이펙스)]로 통일했습니다. 앞으로도 그룹의 모든 임직원이 [I-PEX] 아래 하나가 되어, 독자적인 기술,상품,솔루션을 제공하여 세계에서 신뢰받고 사랑받는 글로벌 브랜드로 성장시켜 나가겠습니다.

I-PEX = Innovative Product development & Engineering solutions eXpert

[링크 : https://www.i-pex.com/ko-kr/who-we-are]

 

아무튼 회사에서 평범하게 보던게 MHF1 인것 같은데

intel 8265ngw m.2 무선랜카드의 커넥터에 꽂아지지 않길래 찾아보니

ipex인건 맞는데 MHF 라는 다른(?) 명칭이 더 있다고..

[링크 : https://m.blog.naver.com/just4u78/222131170259]

 

i-pex MHF 4L이 M.2의 표준인데 1.2mm 와 1.4mm 두가지를 허용하나보다.

 

[링크 : https://www.i-pex.com/sites/default/files/pdf/Matrix_RF_Connector_E.pdf]

'하드웨어 > 커넥터 (Connector)' 카테고리의 다른 글

press fit type 커넥터  (0) 2025.05.16
FAKRA  (0) 2022.08.17
USB3.0 커넥터  (1) 2022.03.24
m.2 와 mini PCI-e  (0) 2022.01.26
M.2  (0) 2022.01.19
Posted by 구차니
embeded/Cortex-M4 STM2026. 3. 19. 12:21

option byte를 설정하고 알아서 reconnect 하는데 이때 리부팅이 되는것 같긴하다.

./STM32_Programmer_CLI -c port=SWD -ob DBANK=1 -d ~/STM32CubeIDE/stm32g473/stm32g476/Debug/stm32g476.elf -v -rst
      -------------------------------------------------------------------
                        STM32CubeProgrammer v2.21.0                  
      -------------------------------------------------------------------

ST-LINK SN  : 35FF72064D53373233492143
ST-LINK FW  : V2J45S7
Board       : --
Voltage     : 3.25V
SWD freq    : 4000 KHz
Connect mode: Normal
Reset mode  : Software reset
Device ID   : 0x469
Revision ID : Rev X
Device name : STM32G47x/G48x/G414
Flash size  : 256 KBytes
Device type : MCU
Device CPU  : Cortex-M4
BL Version  : 0xD5
Debug in Low Power mode enabled


UPLOADING OPTION BYTES DATA ...

  Bank          : 0x00
  Address       : 0x40022020 
  Size          : 20 Bytes

[==================================================] 100% 

  Bank          : 0x01
  Address       : 0x40022044 
  Size          : 16 Bytes

[==================================================] 100% 

  Bank          : 0x02
  Address       : 0x40022070 
  Size          : 8 Bytes

[==================================================] 100% 


PROGRAMMING OPTION BYTES AREA ...

  Bank          : 0x00
  Address       : 0x40022020 
  Size          : 20 Bytes

[==================================================] 100% 



Reconnecting...
Reconnected !


UPLOADING OPTION BYTES DATA ...

  Bank          : 0x00
  Address       : 0x40022020 
  Size          : 20 Bytes

[==================================================] 100% 

  Bank          : 0x01
  Address       : 0x40022044 
  Size          : 16 Bytes

[==================================================] 100% 

  Bank          : 0x02
  Address       : 0x40022070 
  Size          : 8 Bytes

[==================================================] 100% 

OPTION BYTE PROGRAMMING VERIFICATION:

Option Bytes successfully programmed
Time elapsed during option Bytes configuration: 00:00:01.187


Opening and parsing file: stm32g476.elf


Memory Programming ...
  File          : stm32g476.elf
  Size          : 18.32 KB 
  Address       : 0x08000000


Erasing memory corresponding to segment 0:
Erasing internal memory sectors [0 9]
Download in Progress:
[==================================================] 100% 

File download complete
Time elapsed during download operation: 00:00:00.589



Verifying...


Read progress:
[==================================================] 100% 

Time elapsed during verifying operation: 00:00:00.120


Download verified successfully



MCU Reset

Software reset is performed

 

도움말

$ ./STM32_Programmer_CLI 
      -------------------------------------------------------------------
                        STM32CubeProgrammer v2.21.0                  
      -------------------------------------------------------------------


Usage : 
STM32_Programmer_CLI.exe [command_1] [Arguments_1][[command_2] [Arguments_2]...] 

Generic commands:

 -?, -h, --help         : Show this help
 -c,     --connect      : Establish connection to the device
     <port=<PortName>   : Interface identifier. ex COM1, /dev/ttyS0, usb1,
                          JTAG, SWD, JLINK...)
    USB port optional parameters:  
     [sn=<serialNumber>]   : Serial number of the usb dfu
     [PID=<Product ID>]    : Product ID. ex: 0xA38F, etc, default 0xDF11
     [VID=<Vendor ID>]     : Vendor ID. ex: 0x0389, etc, default x0483
    UART port optional parameters:  
     [br=<baudrate>]    : Baudrate. ex: 115200, 9600, etc, default 115200
     [P=<parity>]       : Parity bit, value in {NONE,ODD,EVEN}, default EVEN
     [db=<data_bits>]   : Data bit, value in {6, 7, 8} ..., default 8
     [sb=<stop_bits>]   : Stop bit, value in {1, 1.5, 2} ..., default 1
     [fc=<flowControl>] : Flow control 
                          Value in {OFF,Hardware,Software} ..., default OFF
     rts=<status>       : low or high
     dtr=<status>       : low or high
                          Not supported for STM32MP
     [noinit=noinit_bit]: Set No Init bits, value in {0,1} ..., default 0
     [console]          : Enter UART console mode
    JTAG/SWD debug port optional parameters:  
     [freq=<frequency>] : Frequency in KHz. Default frequencies: 
                          4000 SWD 9000 JTAG with STLINKv2
                          8000 SWD 21333 with STLINKv3
     [index=<index>]    : Index of the debug probe. default index 0
     [sn=<serialNumber>]: Serial Number of the debug probe
     [ap=<accessPort>]  : Access Port index to connect to. default ap 0
     [mode=<mode>]      : Connection mode. Value in {UR/HOTPLUG/NORMAL/POWERDOWN/HWRSTPULSE}
                          default mode: NORMAL
     [reset=<mode>]     : Reset modes: SWrst/HWrst/Crst. Default mode: SWrst
                          Reset mode with UR connection mode is HWrst
     [shared]           : Enable shared mode allowing connection of two or more
                          instances of STM32CubeProgrammer or other debugger
                          to the same ST-LINK probe.
     [tcpport=<Port>]   : Port used for running ST-Link Server, default 7184
     [LPM]              : Enable debug in Low Power mode(default mode)
     [dLPM]             : Disable debug in Low Power mode
     [getAuthID]        : Get device identification (Option only for STM32U5 series)
     [speed=<Reliable/fast>]: Choose flashing  Reliable/fast (Option only for STM32U5 series)
     [TargetSel=<TargetSel>]: Specifies the target device by its Target Sel value
    SPI port optional parameters:  
     [br=<baudrate>]    : Baudrate.
     [cpha=<cpha_val>]  : 1Edge or 2Edge. default 1Edge
     [cpol=<cpol_val>]  : low or high
     [crc=<crc_val>]    : enable or disable (0/1).
     [crcpol=<crc_pol>] : crc polynom value.
     [datasize=<size>]  : 8bit/16bit
     [direction=<val>]  : Direction: 2LFullDuplex/2LRxOnly/1LRx/1LTx
     [firstbit=<val>]   : First Bit: MSB/LSB
     [frameformat=<val>]: Frame Format: Motorola/TI
     [mode=<val>]       : Mode: master/slave
     [nss=<val>]        : NSS: soft/hard
     [nsspulse=<val>]   : NSS pulse: Pulse/NoPulse
     [delay=<val>]      : Delay: Delay/NoDelay, delay of few microseconds
     [noinit=noinit_bit]: Set No Init bits, value in {0,1} ..., default 0
    CAN port optional parameters:  
     [br=<rbaudrate>]   : Baudrate : 125, 250, 500, 1000 Kbps, default 125
     [mode=<canmode>]   : CAN Mode : NORMAL, LOOPBACK..., default NORMAL
     [ide=<type>]       : CAN Type : STANDARD or EXTENDED, default STANDARD
     [rtr=<format>]     : Frame Format: DATA or REMOTE, default DATA
     [fifo=<afifo>]     : Msg Receive : FIFO0 or FIFO1, default FIFO0
     [fm=<fmode]        : Filter Mode : MASK or LIST, default MASK
     [fs=<fscale>]      : Filter Scale: 16 or 32, default 32
     [fe=<fenable>]     : Filter Activation : ENABLE or DISABLE, default ENABLE
     [fbn=<fbanknb>]    : Filter Bank Number : 0 to 13, default 0
     [noinit=noinit_bit]: Set No Init bits, value in {0,1} ..., default 0
    I2C port optional parameters:  
     [add=<ownadd>]     : Slave address : address in hex format
     [br=<sbaudrate>]   : Baudrate : 100 or 400 Kbps, default 400
     [sm=<smode>]       : Speed Mode : STANDARD or FAST, default FAST
     [am=<addmode>]     : Address Mode : 7 or 10 bits, default 7
     [af=<afilter>]     : Analog filter : ENABLE or DISABLE, default ENABLE
     [df=<dfilter>]     : Digital filter : ENABLE or DISABLE, default DISABLE
     [dnf=<dnfilter>]   : Digital noise filter : 0 to 15, default 0
     [rt=<rtime>]       : Rise time : 0-1000(STANDARD), 0-300(FAST), default 0
     [ft=<ftime>]       : Fall time : 0-300 (STANDARD), 0-300(FAST), default 0
     [noinit=noinit_bit]: Set No Init bits, value in {0,1} ..., default 0
 -version, --version    : Displays the tool's version
 -l,     --list         : List all available communication interfaces
     <uart>             : UART interface
     <usb>              : USB interface
     <st-link>          : st-link interface
     <stlink>           
     <st-link-only>     : Enumarte st-link list without connecting and intruse the target
     <stlink-only>        Access port number is set to zero.
     <shared>           : Allowing to list all boards connected to other instance(s)
     <stlink-shared>      of STM32CubeProgrammer where the shared mode is enabled.
 -getTargetSelList      : List all devices currently connected through SWD Multidrop
 -q,     --quietMode    : Enable quiet mode. No progress bar displayed
 -log,   --log          : Store the detailed output in log file
     [<file_Path.log>]  : Path of the log file,
                          default path = $HOME/.STM32Programmer/trace.log
 -vb,    --verbosity    : Specify verbosity level
     <Level>            : Verbosity level, value in {1, 2, 3}
 -y, --yes              : Ignore confirmation prompt message

Available commands for STM32 MCU:

 --skipErase            : Skip sector erase before programming
 -sl,    --safelib      : Add a segment into a firmware file (elf,bin
                          hex,srec and s19) containing computed CRC values
                          To use only with the safety lib component
     <file_path>        : File path to be modified
     <start_address>    : Flash memory start address
     <end_address>      : Flash memory end address
     <slice_size>       : Size of data per CRC value
     <pattern>          : Optional pattern from 0x0 to 0xFF. Default pattern 0x00
 -ms,    --mergesbsfu   : Add a binary header and a sbsfu segment to an elf file
     <elf_file_path>    : File path to be modified
     <header_file_path> : Header file path
     <sbsfu_file_path>  : SBSFU file path
 -e,     --erase        : Erase memory pages/sectors devices: 
                          Not supported for STM32MP
     [all]              : Erase all sectors
     [<sectorsCodes>]   : Erase the specified sectors identified by sectors
                          codes. ex: 0, 1, 2 to erase sectors 0, 1 and 2
                          for EEPROM : ed1 & ed2  
     [<[start end]>]    : Erase the specified sectors starting from
                          start code to end code, ex: -e [5 10]
 -w,     --write            
 -d,     --download     : Download the content of a file into device memory
     <file_path>        : File path name to be downloaded: (bin, hex, srec, s19
                          elf, stm32 or tsv file)
     [<address>]        : Start address of download
     [incremental]         : Optional, new write mechanism 
     If the parameter [incremental] is not indicated, the tool will use the legacy write mechanism 
     The new write mechanism programs only modified sectors to accelerate the flashing operation
     The legacy write mechanism programs the full firmware into flash memory
 -w32                   : Write a 32-bits data into device memory
     <address>          : Start address of download
     <32-bit_data>      : 32-bit data to be downloaded
                          values should be separated by space
 -w16                   : Write a 16-bits data into device memory
     <address>          : Start address of download
     <16-bit_data>      : 16-bit data to be downloaded
                          values should be separated by space
 -w8                    : Write a 8-bits data into device memory
     <address>          : Start address of download
     <8-bit_data>       : 8-bit data to be downloaded
                          values should be separated by space
 -v,     --verify       : Verify if the programming operation is achieved 
                          successfully
     [fast]         : Optional, new verify mechanism 
     If the parameter [fast] is not indicated, the tool will use the legacy verify mechanism 
     The new verify mechanism verifies the integrity of data sector per sector
     The legacy verify mechanism verifies the integrity of data byte per byte
 -nv,    --noverify     : Do not verify if the programming operation is achieved 
                          successfully, used with -w32/-w16/-w8 commands
 -checksum, --checksum  : Memory checksum calculation
     <address>          : Optional, Start address
     <size>             : Optional, Size of memory region
                        : If the parameters <address> and <size> are not indicated, the tool will calculate the full internal Flash
 -r32                   : Read a 32-bit data from device memory
     <address>          : Read start address
     <size>             : Size of data
 -r16                   : Read a 16-bit data from device memory
     <address>          : Read start address
     <size>             : Size of data
 -r8                    : Read a 8-bit data from device memory
     <address>          : Read start address
     <size>             : Size of data
 -rst                   : Reset system
 -hardRst               : Hardware reset
 -rstbl                 : Reset Bootloader
                          Available only with JTAG/SWD debug port
 -halt                  : Halt core
 -run                   : Run core
 -step                  : Step core
                          Available only with JTAG/SWD debug port
 -score                 : Get core status
                          Available only with JTAG/SWD debug port
 -coreReg               : Read/Write core registers
     [<core_register>]    R0/../R15/PC/LR/PSP/MSP/XPSR/APSR/IPSR/EPSR/
                          PRIMASK/BASEPRI/FAULTMASK/CONTROL
     [core_reg=<value>]   value in case of write opration
                          Note: multiple registers can be handled at once
                          Available only with JTAG/SWD debug port
 -r,     --read         
 -u,     --upload       : Upload the device memory content to a .bin/.hex/.srec/.s19 file
     <address>          : Start address of read and upload
     <size>             : Size of memory content to be read
     <file_path>        : file path with .bin/.hex/.srec/.s19 extension

 -el,     --extload     : Select a custom external memory-loader for JTAG/SWD
     <file_path>        : External memory-loader file path 
 -elbl,   --extloadbl   : Select a custom external memory-loader for Bootloader interface (SFIx only)
     <file_path>        : External memory-loader file path 
 -s,     --start          
 -g,     --go           : Run the code at the specified address.
     [<address>]        : Start address
 -rdu,   --readunprotect: Remove memory's Read Protection by shifting the RDP
                          level from level 1 to level 0.

 -tzenreg,   --tzenregression: Remove TrustZone Protection by disabling the TZEN
                           from 1 to 0.

 -ob,    --optionbytes  : This command allows the user to manipulate the device
                          's OptionBytes by displaying or modifying them.
      [displ]           : This option allows the user to display the whole set
                          of Option Bytes.
      [unlockchip]      : This option allows the user to unlock the chip in case
                          of bad Option Bytes already programmed.
      [OptByte=<value>] : This option allows the user to program the given
                          Option Byte.

 -force_no_da, --force_no_da 
                        : Froce OB programming if the DA is not already configured.
                          Available only for STM32H50x devices

 -noreconnect, --noreconnect 
                        : Programming OB without performing a reconnect
 -w32dbgmcu             : Write a 32-bits data into DBGMCU DBG AUTH HOST register
     <32-bit_data>        32-bit data to be downloaded, only for STM32H5xx devices.

 -lockRDP1, -setOEM1KEY : Lock RDP level 1
     <LSB>              : OEM1 least significant bytes key
     <MSB>              : OEM1 most significant bytes key
 -unlockRDP1            : Unlock RDP level 1
     <LSB>              : OEM1 least significant bytes key
     <MSB>              : OEM1 most significant bytes key
 -lockRDP2, -setOEM2KEY : Lock RDP level 2
     <LSB>              : OEM2 least significant bytes key
     <MSB>              : OEM2 most significant bytes key
 -unlockRDP2            : Unlock RDP level 2
     <LSB>              : OEM2 least significant bytes key
     <MSB>              : OEM2 most significant bytes key
 -ssigfoxc              : Save the chip Certificate, 
                          supported for STM32WL devices
     <file_path>        : Certificate file path

 -wsigfoxc              : Write the Sigfox credential, 
                          supported for STM32WL devices
     <file_path>        : Certificate file path (binary, header)
     <address>          : start address for write

 -fillmemory            : Fill memory with the given pattern from the chosen address.
     <start_address>    : Start address for write. The address 0x08000000 is used by default
     [size=<value>]     : Size of the data to write
     [pattern=<value>]  : The pattern value to write.
     [dataWidth=8|16|32]: The filling data size:
                          8 bits is selected by default.
 -blankcheck            : Verifies that the STM32 Flash memory is blank.
                          If the Flash memory is not blank, the first address with data is highlighted in a message.
 -fchecksum, --file-checksum  : File checksum calculation 
     <file_path>              : File path

Beta commands: 

 -regdump                     : Read and dump Core and MCU registers
     <file_path>              : Log file path with extension .log or .txt
     [choice=<number>]        : Device number from the list of compatible devices (optional), this list
                                is displayed if the command is performed without this optional argument
 -hf                          : Hard fault analyzer
                                Helps to identify system faults that occur when the CPU
                                is driven into a fault condition by the application code.
 -pwr, --power                : Perform power ON/OFF, only for STLINK supporting this capability
     <on/off>                 : Select the power type
     [index=<number>]         : Index of the debug probe.
 -r32fast                     : Read a 32-bit data from device memory with direct access
                                Only for accessible internal memories via ST-LINK interfaces
     <address>                : Read start address
     <size>                   : Size of data

Available commands for STM32 MPU:

 -c,     --connect      : Establish connection to the device
     <port=<PortName>   : Interface identifer. ex COM1, /dev/ttyS0, usb1)
    USB port optional parameters:  
     [sn=<serialNum>]   : Serial number of the usb dfu
     [serial]           : Activate USB serial Gadget for MPU devices
    UART port optional parameters:  
     [br=<baudrate>]    : Baudrate. ex: 115200, 9600, etc, default 115200
     [P=<parity>]       : Parity bit, value in {NONE,ODD,EVEN}, default NONE
     [db=<data_bits>]   : Data bit, value in {6, 7, 8} ..., default 8
     [sb=<stop_bits>]   : Stop bit, value in {1, 1.5, 2} ..., default 1
     [fc=<flowControl>] : Flow control (Not yet supported for STM32MP)
                          Value in {OFF,Hardware,Software} ..., default OFF
     [noinit=noinit_bit]: Set No Init bits, value in {0,1} ..., default 0
 -s,     --start          
 -g,     --go           : Run the code at the specified partition ID.
     [<partitionID>]    : Partition ID
                          If not specified, last loaded partition
                          will be started
     [<startAdress>]    : Start address
                          If not specified, last loaded segment address
     [<noack>]          : No acknowledgment required
                          If not specified, acknowledgment will be required

 -detach                : Send detach command to DFU

 -wb                    : Write blob 

     <blob_file_path>   : Blob file path
 -pmic                  : Program PMIC NVM 

     <PMIC file_path>   : PMIC file_path
 -gc, --getcertificate  : Get the chip Certificate, 
                          supported for devices with security features
     <file_path>        : Certificate file path into which the chip
                          certificate will be uploaded
     <tfa-ssp-path>     : Input TFA SSP signed firmware path. Used only with STM32MP1 devices

 -p,     --phaseID      : Display the current partition ID to be loaded 

 -w,     --write            
 -d,     --download     : Download the content of a file into device memory
     <file_path>        : File path name to be downloaded: (bin, stm32 file
     <partition_id>     : Partition ID to be downloaded
 -rp,    --readPart     : Upload a memory partion ID content to a .bin file
     <partionID>        : Partion to be read
     [<offset address>] : Offset address of read and upload
     <size>             : Size of partion content to be read
     <file_path>        : Binary file path 

 -ssp, --ssp                  : Program an SSP file
     <ssp_file_path>          : SSP file path to be programmed, bin or ssp extension
     <ssp-fw-path>            : SSP signed firmware path
     [hsm=0|1]                : Set user option for HSM use
                                value in {0 (do not use HSM), 1 (use HSM)}
                                Default value : hsm=0
     <lic_path|slot=slotID>   : Path to the license file (if hsm=0)
                                or reader slot ID if HSM is used (hsm=1)
     plugin=<plugin-fw-path>  : Optional, binary plugin firmware path. Used only with STM32MP2x devices
 -tm                          : Force timeout
     <value>                  : Number of milliseconds
 -rst                         : Reset USB device

  OTP commands :
 -otp displ             : This command allows the user to display all or parts
                          of the OTP structure
      [word=<id>]       : {Optional} display a specific OTP registers {values and status}
                          Up to 96 OTP words [0 to 95], id value in hex/dec format 

 -otp write             : This command allows to fuse or update OTP words
                          Up to 96 OTP words [0 to 95] at the same command line
      [lock]            : {Optional} indicate the operation type, update or permanent lock
      [word=<id>]       : This field contains the OTP word number in hex/dec format
      [value=<value>]   : Value to be written in hex format 

 -otp lock              : This command allows to fuse permanently OTP words
                          Up to 96 OTP words [0 to 95] at the same command line
      [word=<id>]       : This field contains the OTP word number in hex/dec format 

 -otp fwrite            : This command allows to program a binary file
      [lock]            : {Optional} indicate the operation type, update or permanent lock
      <bin_path>        : Binary file path, 32-bits aligned data
      [word=<id>]       : OTP word number in hex/dec format, start word of program 

  STM32WB0 series OTP store command:
 -storekeyotp ,    --storekeyotp   : Store OTP key
     <key_path.c>      : Folder with the public_key.c file to store in OTP
     <start_address> : Start FW address
MCU Secure programming specific commands: 

 -installipmodule, --installipmodule : Install ip module file
     <file_path>               : Path of smu file to be programmed
     [hsm=0|1]                 : Set user option for HSM use
                                 value in {0 (do not use HSM), 1 (use HSM)}
                                 Default value : hsm=0
     <lic_path|slot=slotID>   : Path to the license file (if hsm=0)
                                or reader slot ID if HSM is used (hsm=1)
                               note that if it is the case of global license,
                               please use hsm  = 0 with license path.
     [<address>]              : Destination address of the smu module
 -updateipmodule, --updateipmodule : update ip module. 
     <file_path>              : Path of SMU file containing the update.
     [<address>]              : Destination address of the smu module
 -sfi, --sfi                  : Program an sfi file
     [<protocol=Ptype>]       : Protocol type to be used : static/live
                                Only static protocol is supported so far
                                Default value static
     <file_path>              : Path of sfi file to be programmed
     [hsm=0|1]                : Set user option for HSM use
                                value in {0 (do not use HSM), 1 (use HSM)}
                                Default value : hsm=0
     <lic_path|slot=slotID>   : Path to the SFI license file (if hsm=0)
                                or reader slot ID if HSM is used (hsm=1)
 -ssfi, --ssfi                : Program an ssfi file
     <ssfi_file_path>              : Path of ssfi file to be programmed
     <rsse_file_path>              : RSSe file path

 -rsse, --rsse                : Set the RSSe file path, 
                                supported for devices with security extension
     <file_path>              : RSSe file path

 -mcsv, --mcsv                : Set the MCSV file path indicating SFI's modules configuration
                                supported for STM32H5xx devices
     <file_path>              : MCSV file path with .mcsv extension

 -ecsv, --ecsv                : Set the ECSV file path indicating SFI's external modules configuration
                                supported for STM32H5xx devices
     <file_path>              : ECSV file path with .ecsv extension

 -a, --abort                  : This command allows the user
                                to clean a not properly finished process.
                                The currently ongoing operation will stop
                                and the system will return to idle state

 -dsecurity                   : Disable the security for STM32WL
 
 -setdefaultob                : Set default Option Bytes for STM32WL
 
 -rssgetversion, --rssgetversion : get the version of RSS
HSM related commands:
 -hsmgetinfo                : Read the HSM available information
     [slot=<SlotID>]        : Slot ID of the Smart Card Reader
                              Default value: slot=1 (the PC integrated SC reader)
 -hsmgetcounter             : Read the current value of the license counter
     [slot=<SlotID>]        : Slot ID of the Smart Card Reader
                              Default value: slot=1 (the PC integrated SC reader)
 -hsmgetfwid                : Read the Firmware/Module Identifier
     [slot=<SlotID>]        : Slot ID of the Smart Card Reader
                              Default value: slot=1 (the PC integrated SC reader)
 -hsmgetstatus              : Read the current card life-cycle state
     [slot=<SlotID>]        : Slot ID of the Smart Card Reader
                              Default value: slot=1 (the PC integrated SC reader)
 -hsmgetlicense             : Get a license for the current chip
                              if counter is not null
     <file_path>            : File path into which the received license
                              will be stored
     [slot=<SlotID>]        : Slot ID of the Smart Card Reader
                              Default value: slot=1 (the PC integrated SC reader)
     [protocol=<Ptype>]     : Protocol type to be used : static/live
                              Only static protocol is supported so far
                              Default value static
     <tfa-ssp-path>         : Input TFA SSP signed firmware path. Used only for STM32MP1 devices

 -hsmgetlicensefromcertifbin, -hsmglfcb : Get a license for the input certificate
                                          if counter is not null
     <certif_file_path.bin>             : Input certificate file path
     <license_file_path.bin>            : File path into which the received license
                                          will be stored
     [slot=<SlotID>]                    : Slot ID of the Smart Card Reader
                                          Default value: slot=1 (the PC integrated SC reader)
     [protocol=<Ptype>]                 : Protocol type to be used : static/live
                                          Only static protocol is supported so far
                                          Default value static

STM32WBxx specific commands:

 -getuid64              : Read the device UID
 -fusgetstate           : Read the FUS state
 -fusopgetversion       : Read the FUS Operator version
 -antirollback          : Perform the antirollback operation (Only on Bootloader interface) 
 -startfus              : Perform the startfus operation
  Firmware Upgrade commands:
 -fwdelete              : Delete the BLE stack firmware
 -fwupgrade             : Upgrade the BLE stack firmware or the FUS firmware
     <file_path>        : New firmware image file path
     <address>          : Start address of download
     [firstinstall=0|1] : 1 if it is a first install otherwise 0
                          optional, Default value: firstinstall=0
     [startstack=0|1]   : 1 to start the stack after the upgrade otherwise 0
                          optional, Default value: startstack=1
      -v                : Verify if the download operation is achieved 
                          successfully before starting upgrade
 -startwirelessstack    : Start the wireless stack
  Key management commands:
 -authkeyupdate         : Authentication key update
     <file_path>        : New authentication key file path.
                        : This is the public key generated by
                        : STM32TrustedPackageCreator using -sign command.
 -authkeylock           : Authentication key lock
                        : Once locked, it's no longuer possible to change it
                        : using authkeyupdate command
 -wusrkey               : Write user key
     <file_path>        : User key file path
     <keytype=1|2|3>    : User key type, values : 1, 2 or 3.
                        : 1 = simple key, 2 = master key, 3 = encrypted key.
Serial Wire Viewer specific commands:

 -swv                       : Printf via SWO
     <freq=<frequency>>     : System Clock in MHz
     <portnumber=0-31|all>  : ITM port number, values : 0-31, or all for All ports
     [<file_Path.log>]      : Path of the SWV log file (optional),
                            : default path = $USER_HOME/STMicroelectronics/STM32Programmer/SWV_Log/swv.log
      -RA                   : Start the reception of swv automatically
 -startswv                  :  Printf via SWO & Start the reception of swv automatically
Script Manager command:

 -script                    : Start the execution of Script File
 <file_Path.prg>            : Path of the script file (.prg)
Provisionning Command:
 -sdp                    : Start the OBKey Provisioning
 <File_Path>             : OBKey File Path
Provisioning with password :

 -pwd                    : Start Provisioning with password
 value=<password_value>           : Password value
 path=<password_path>             : location of password file to be used in Debug Authentication
Set Product State RSS Command: 

 -psrss                    : Start the RSS Product State
 <Value>                   : An hexadecimal value
Get Product State RSS Command: 

 -psrss displ              : Start the Get RSS Product State
Option Bytes RSS Command:
 -obrss                    : Start the Option Bytes RSS Change
 <Value 1> <Value 2> <Value 3> <Value 4>  : An hexadecimal values
Debug Authentication options: 

      [debugauth=<1|2>]               : to choose starting authentication(1) or discovery(2)
      [pwd=<password_file_path>]      : required in case of authentication with password
      [key=<key_file_path>]           : required in case of authentication with certificate
      [cert=<certificate_file_path>]  : required in case of authentication with certificate
      [per=<requested_permission>]    : required in case of authentication with certificate.
                                      : Each permission is referred to by a specific letter and a numerical bit value.
                                      : Enable debugauth=2 to access the permissions list with bit numbers and letters.
                                      : Debug Authentication requires the selection of one specific permission.
                                      : Certain products also provide optional actions to choose from. Example:Forced Download
Key Wrapping Command
 -rssekw                                                  : Set The Key Wrapping RSSe File Path
                                                            supported for devices with security extension
     <file_path>                                          : RSSe Key Wrapping file path

     <file_path>                                          : Private Key .pem file path [Not to be added for ECC CPVK wrapping using DHUK or DHUK xOR BHK]

     <file_path>                                          : Output .bin file path

     [KeyType=<eccchipfu|eccchiplu>]                      : The Type of the ECC Chip Key to wrap
     [ExportPublicKey=<Yes|No>]                           : Generate or Not the public Key
     [WrappingKeySelect=<DHUK|DHUK_XOR_BHK>]              : Used Method to wrap the private key
     [KeyUsage=<ECDSA_USAGE_SIGN|ECC_USAGE_SCALAR_MUL>]   : Usage of the private key
     [SecAttr=<SECURE|NON_SECURE>]                        : Secure or Non Secure context
     [PrivAttr=<PRIVILEGE|NON_PRIVILEGE>]               : Privileged or Non Priviledged context
     [AESMode=<ECB|CBC|GCM>]                              : AES mode for wrapping with user Key

 

[링크 : https://blog.naver.com/chandong83/222798494676]

'embeded > Cortex-M4 STM' 카테고리의 다른 글

NUCLEO-WL55JC  (0) 2026.03.17
stm32g473 ART accelerator on/off ?  (0) 2026.02.06
stm32g473 flash doubleword  (0) 2026.02.04
STM32G47x dual bank flash  (0) 2026.02.03
STM32F429I-DISC1 with lvgl  (0) 2026.02.03
Posted by 구차니
embeded/jetson2026. 3. 19. 12:13

jetson nano 캐리어와 다르게 12V 를 넣어주어야 켜지는데

 A02 를 꽂았는데 아무반응이 없는 느낌.. 전용 펌웨어 넣어주어야 하나..

 

Seeed BSP가 nano용으로 있긴한데

 

상단에 보면 Jetson nano 4GB 라서 B01 용 모듈을 지원할 것 같은 느낌인데...

[링크 : https://wiki.seeedstudio.com/reComputer_J2021_J202_Flash_Jetpack/]

 

[링크 : https://www.seeedstudio.com/reComputer-J202-Carrier-Board-for-Jetson-Xavier-NX-p-5397.html]

[링크 : https://files.seeedstudio.com/wiki/J202/reComputer_Jetson-J202_datasheet.pdf]

'embeded > jetson' 카테고리의 다른 글

jetson nano + m.2 wifi  (0) 2026.03.20
jetracer jetcard  (0) 2026.03.20
jetson nano developer kit 4GB on!  (0) 2026.03.18
jetracer + jetson nano dev. kit (4GB)  (0) 2026.03.18
jetracer 모터 전압  (0) 2025.01.09
Posted by 구차니
embeded/jetson2026. 3. 18. 22:48

jetracer 가 4GB 용으로 되어있어서 2GB로 고생하고 싶지 않아서

예전에 쓸까하다가 남줘버린 거 다시 강탈! ㅋㅋㅋ

 

jetson nano 라 그런가 FHD로 잡힌다. 4K 안되나? 

 

메모리 4기가, 32GB SD에 해서 43% 사용 ㄷㄷ

docker와 rndis그리고 usb 인터페이스가 생긴다.

$ free -h
              total        used        free      shared  buff/cache   available
Mem:           3.9G        1.3G        1.2G         39M        1.3G        2.5G
Swap:          1.9G          0B        1.9G

$ ifconfig
docker0: flags=4099<up,broadcast,multicast>  mtu 1500</up,broadcast,multicast>
        inet 172.17.0.1  netmask 255.255.0.0  broadcast 172.17.255.255
        ether 02:42:9c:2b:2a:c7  txqueuelen 0  (Ethernet)
        RX packets 0  bytes 0 (0.0 B)
        RX errors 0  dropped 0  overruns 0  frame 0
        TX packets 0  bytes 0 (0.0 B)
        TX errors 0  dropped 0 overruns 0  carrier 0  collisions 0

eth0: flags=4163<up,broadcast,running,multicast>  mtu 1500</up,broadcast,running,multicast>
        inet 192.168.219.128  netmask 255.255.255.0  broadcast 192.168.219.255
        inet6 fe80::7c9a:20d5:bb64:f181  prefixlen 64  scopeid 0x20
        ether 00:04:4b:e5:59:5d  txqueuelen 1000  (Ethernet)
        RX packets 3248  bytes 3730460 (3.7 MB)
        RX errors 0  dropped 0  overruns 0  frame 0
        TX packets 2362  bytes 2674006 (2.6 MB)
        TX errors 0  dropped 0 overruns 0  carrier 0  collisions 0
        device interrupt 151  base 0xc000

lo: flags=73<up,loopback,running>  mtu 65536</up,loopback,running>
        inet 127.0.0.1  netmask 255.0.0.0
        inet6 ::1  prefixlen 128  scopeid 0x10
        loop  txqueuelen 1  (Local Loopback)
        RX packets 652  bytes 56476 (56.4 KB)
        RX errors 0  dropped 0  overruns 0  frame 0
        TX packets 652  bytes 56476 (56.4 KB)
        TX errors 0  dropped 0 overruns 0  carrier 0  collisions 0

rndis0: flags=4099<up,broadcast,multicast>  mtu 1500</up,broadcast,multicast>
        ether aa:be:7b:09:f3:5d  txqueuelen 1000  (Ethernet)
        RX packets 0  bytes 0 (0.0 B)
        RX errors 0  dropped 0  overruns 0  frame 0
        TX packets 0  bytes 0 (0.0 B)
        TX errors 0  dropped 0 overruns 0  carrier 0  collisions 0

usb0: flags=4099<up,broadcast,multicast>  mtu 1500</up,broadcast,multicast>
        ether aa:be:7b:09:f3:5f  txqueuelen 1000  (Ethernet)
        RX packets 0  bytes 0 (0.0 B)
        RX errors 0  dropped 0  overruns 0  frame 0
        TX packets 0  bytes 0 (0.0 B)
        TX errors 0  dropped 0 overruns 0  carrier 0  collisions 0

$ df -h
Filesystem      Size  Used Avail Use% Mounted on
/dev/mmcblk0p1   29G   12G   16G  43% /
none            1.7G     0  1.7G   0% /dev
tmpfs           2.0G   40K  2.0G   1% /dev/shm
tmpfs           2.0G   30M  2.0G   2% /run
tmpfs           5.0M  4.0K  5.0M   1% /run/lock
tmpfs           2.0G     0  2.0G   0% /sys/fs/cgroup
tmpfs           396M     0  396M   0% /run/user/0
tmpfs           396M  144K  396M   1% /run/user/1000

 

설치하려는데 첩첩산중..

일단 받고

$ mkdir src
$ cd src
~/src$ git clone https://github.com/NVIDIA-AI-IOT/jetracer.git
~/src $ git clone https://github.com/NVIDIA-AI-IOT/torch2trt
~/src $ git clone https://github.com/NVIDIA-AI-IOT/jetcam
~/src $ cd jetracer

 

설치하려고 하니 pythone setuptools라는게 없다고 -_-

$ sudo apt-get install python3-setuptools

[링크 : https://stack-queue.tistory.com/304]

 

그랬더니 이젠 python.h가 없다고

$ sudo apt install python3-dev

[링크 : https://stackoverflow.com/questions/21530577/fatal-error-python-h-no-such-file-or-directory]

 

빡쳐서 pip3 설치하고

$ sudo apt-get install python3-pip

 

이젠 python 버전 낮다고 난리네. servokit의 버전을 낮춰야하나..?

$ sudo pip3 install adafruit-circuitpython-servokit
adafruit-blinka requires Python '>=3.7.0' but the running Python is 3.6.9

[링크 : https://learn.adafruit.com/circuitpython-libraries-on-linux-and-the-nvidia-jetson-nano/initial-setup]

 

----

혹시나 해서 커널 로그 확인용

$ dmesg
[    0.000000] Booting Linux on physical CPU 0x0
[    0.000000] Linux version 4.9.253-tegra (buildbrain@mobile-u64-5434-d8000) (gcc version 7.3.1 20180425 [linaro-7.3-2018.05 revision d29120a424ecfbc167ef90065c0eeb7f91977701] (Linaro GCC 7.3-2018.05) ) #1 SMP PREEMPT Sat Feb 19 08:59:22 PST 2022
[    0.000000] Boot CPU: AArch64 Processor [411fd071]
[    0.000000] OF: fdt:memory scan node memory@80000000, reg size 32,
[    0.000000] OF: fdt: - 80000000 ,  7ee00000
[    0.000000] OF: fdt: - 100000000 ,  7f200000
[    0.000000] Found tegra_fbmem: 00800000@92ca9000
[    0.000000] earlycon: uart8250 at MMIO32 0x0000000070006000 (options '')
[    0.000000] bootconsole [uart8250] enabled
[    0.000000] OF: reserved mem: initialized node vpr-carveout, compatible id nvidia,vpr-carveout
[    0.000000] OF: reserved mem: initialized node iram-carveout, compatible id nvidia,iram-carveout
[    0.000000] OF: reserved mem: initialized node ramoops_carveout, compatible id nvidia,ramoops
[    0.000000] cma: Reserved 64 MiB at 0x00000000fac00000
[    0.000000] On node 0 totalpages: 1039872
[    0.000000]   DMA zone: 8192 pages used for memmap
[    0.000000]   DMA zone: 0 pages reserved
[    0.000000]   DMA zone: 519168 pages, LIFO batch:31
[    0.000000]   Normal zone: 8136 pages used for memmap
[    0.000000]   Normal zone: 520704 pages, LIFO batch:31
[    0.000000] psci: probing for conduit method from DT.
[    0.000000] psci: PSCIv1.0 detected in firmware.
[    0.000000] psci: Using standard PSCI v0.2 function IDs
[    0.000000] psci: MIGRATE_INFO_TYPE not supported.
[    0.000000] psci: SMC Calling Convention v1.1
[    0.000000] percpu: Embedded 24 pages/cpu s57624 r8192 d32488 u98304
[    0.000000] pcpu-alloc: s57624 r8192 d32488 u98304 alloc=24*4096
[    0.000000] pcpu-alloc: [0] 0 [0] 1 [0] 2 [0] 3
[    0.000000] CPU features: enabling workaround for ARM erratum 832075
[    0.000000] Speculative Store Bypass Disable mitigation not required
[    0.000000] Built 1 zonelists in Zone order, mobility grouping on.  Total pages: 1023544
[    0.000000] Kernel command line: tegraid=21.1.2.0.0 ddr_die=4096M@2048M section=512M memtype=0 vpr_resize usb_port_owner_info=0 lane_owner_info=0 emc_max_dvfs=0 touch_id=0@63 video=tegrafb no_console_suspend=1 console=ttyS0,115200n8 debug_uartport=lsport,4 earlyprintk=uart8250-32bit,0x70006000 maxcpus=4 usbcore.old_scheme_first=1 lp0_vec=0x1000@0xff780000 core_edp_mv=1075 core_edp_ma=4000 gpt tegra_fbmem=0x800000@0x92ca9000 is_hdmi_initialised=1  earlycon=uart8250,mmio32,0x70006000  root=/dev/mmcblk0p1 rw rootwait rootfstype=ext4 console=ttyS0,115200n8 console=tty0 fbcon=map:0 net.ifnames=0 nv-auto-config quiet root=/dev/mmcblk0p1 rw rootwait rootfstype=ext4 console=ttyS0,115200n8 console=tty0 fbcon=map:0 net.ifnames=0
[    0.000000] log_buf_len individual max cpu contribution: 32768 bytes
[    0.000000] log_buf_len total cpu_extra contributions: 98304 bytes
[    0.000000] log_buf_len min size: 32768 bytes
[    0.000000] log_buf_len: 131072 bytes
[    0.000000] early log buf free: 29744(90%)
[    0.000000] PID hash table entries: 4096 (order: 3, 32768 bytes)
[    0.000000] Dentry cache hash table entries: 524288 (order: 10, 4194304 bytes)
[    0.000000] Inode-cache hash table entries: 262144 (order: 9, 2097152 bytes)
[    0.000000] Memory: 3560340K/4159488K available (15358K kernel code, 2956K rwdata, 6696K rodata, 8640K init, 612K bss, 124012K reserved, 475136K cma-reserved)
[    0.000000] Virtual kernel memory layout:
[    0.000000]     modules : 0xffffff8000000000 - 0xffffff8008000000   (   128 MB)
[    0.000000]     vmalloc : 0xffffff8008000000 - 0xffffffbebfff0000   (   250 GB)
[    0.000000]       .text : 0xffffff8008080000 - 0xffffff8008f80000   ( 15360 KB)
[    0.000000]     .rodata : 0xffffff8008f80000 - 0xffffff8009610000   (  6720 KB)
[    0.000000]       .init : 0xffffff8009610000 - 0xffffff8009e80000   (  8640 KB)
[    0.000000]       .data : 0xffffff8009e80000 - 0xffffff800a163008   (  2957 KB)
[    0.000000]        .bss : 0xffffff800a163008 - 0xffffff800a1fc0b4   (   613 KB)
[    0.000000]     fixed   : 0xffffffbefe7fd000 - 0xffffffbefec00000   (  4108 KB)
[    0.000000]     PCI I/O : 0xffffffbefee00000 - 0xffffffbeffe00000   (    16 MB)
[    0.000000]     vmemmap : 0xffffffbf00000000 - 0xffffffc000000000   (     4 GB maximum)
[    0.000000]               0xffffffbf00000000 - 0xffffffbf03fc8000   (    63 MB actual)
[    0.000000]     memory  : 0xffffffc000000000 - 0xffffffc0ff200000   (  4082 MB)
[    0.000000] SLUB: HWalign=64, Order=0-3, MinObjects=0, CPUs=4, Nodes=1
[    0.000000] Preemptible hierarchical RCU implementation.
[    0.000000]  Build-time adjustment of leaf fanout to 64.
[    0.000000]  RCU restricting CPUs from NR_CPUS=64 to nr_cpu_ids=4.
[    0.000000] RCU: Adjusting geometry for rcu_fanout_leaf=64, nr_cpu_ids=4
[    0.000000] NR_IRQS:64 nr_irqs:64 0
[    0.000000] /interrupt-controller@60004000: 192 interrupts forwarded to /interrupt-controller
[    0.000000] t210 clock and reset probe
[    0.000000] tegra-pmc: get_secure_pmc_setting: done secure_pmc=1
[    0.000000] clk_cbus_recalc_rate: no gbus parent
[    0.000000] clk_cbus_recalc_rate: no gbus parent
[    0.000000] clk_cbus_recalc_rate: no gbus parent
[    0.000000] clk_cbus_recalc_rate: no gbus parent
[    0.000000] clk_cbus_recalc_rate: no gbus parent
[    0.000000] arm_arch_timer: Architected cp15 timer(s) running at 19.20MHz (phys).
[    0.000000] clocksource: arch_sys_counter: mask: 0xffffffffffffff max_cycles: 0x46d987e47, max_idle_ns: 440795202767 ns
[    0.000008] sched_clock: 56 bits at 19MHz, resolution 52ns, wraps every 4398046511078ns
[    0.001584] Console: colour dummy device 80x25
[    0.001594] console [tty0] enabled
[    0.001600] bootconsole [uart8250] disabled
[    0.001620] kmemleak: Kernel memory leak detector disabled
[    0.001639] Calibrating delay loop (skipped), value calculated using timer frequency.. 38.40 BogoMIPS (lpj=76800)
[    0.001653] pid_max: default: 32768 minimum: 301
[    0.002103] Security Framework initialized
[    0.002327] Mount-cache hash table entries: 8192 (order: 4, 65536 bytes)
[    0.002336] Mountpoint-cache hash table entries: 8192 (order: 4, 65536 bytes)
[    0.003508] ftrace: allocating 47098 entries in 184 pages
[    0.172764] sched-energy: CPU device node has no sched-energy-costs
[    0.172797] ASID allocator initialised with 65536 entries
[    0.212190] tegra-id: chipid=22117.
[    0.212204] tegra-id: opt_subrevision=0.
[    0.212253] Tegra Speedo/IDDQ fuse revision 4
[    0.212259] Tegra: CPU Speedo ID 9, SoC Speedo ID 0, GPU Speedo ID 2
[    0.212263] Tegra: CPU Process ID 0, SoC Process ID 1, GPU Process ID 0
[    0.212270] Tegra: CPU Speedo Value 2060, SoC Speedo Value 1958, GPU Speedo Value 2061
[    0.212275] Tegra: CPU IDDQ Value 2000, SoC IDDQ Value 2144, GPU IDDQ Value 2680
[    0.212297] Tegra Revision: A02 SKU: 0x8f CPU Process: 0 SoC Process: 1
[    0.212313] DTS File Name: /dvs/git/dirty/git-master_linux/kernel/kernel-4.9/arch/arm64/boot/dts/../../../../../../hardware/nvidia/platform/t210/porg/kernel-dts/tegra210-p3448-0000-p3449-0000-a02.dts
[    0.212321] DTB Build time: Feb 19 2022 09:01:46
[    0.261129] CPU1: Booted secondary processor [411fd071]
[    0.293021] CPU2: Booted secondary processor [411fd071]
[    0.324999] CPU3: Booted secondary processor [411fd071]
[    0.325091] Brought up 4 CPUs
[    0.325098] SMP: Total of 4 processors activated.
[    0.325107] CPU features: detected feature: 32-bit EL0 Support
[    0.325366] CPU: All CPU(s) started at EL2
[    0.325384] alternatives: patching kernel code
[    0.333767] devtmpfs: initialized
[    0.370794] Initilizing CustomIPI irq domain
[    0.371121] clocksource: jiffies: mask: 0xffffffff max_cycles: 0xffffffff, max_idle_ns: 7645041785100000 ns
[    0.371144] futex hash table entries: 1024 (order: 4, 65536 bytes)
[    0.382733] pinctrl core: initialized pinctrl subsystem
[    0.383360] OS set in device tree is not L4T.
[    0.383822] regulator-dummy: no parameters
[    0.384109] Initializing plugin-manager
[    0.384272] Plugin module not found
[    0.384469] node /plugin-manager/fragement@0 match with board >=3448-0000-100
[    0.384997] node /plugin-manager/fragment@1 match with board >=3448-0000-101
[    0.385778] node /plugin-manager/fragment@5 match with board 3449-0000-200
[    0.386323] node /plugin-manager/fragement@7 match with odm-data enable-pmic-wdt
[    0.386531] node /plugin-manager/fragement@8 match with odm-data enable-pmic-wdt
[    0.386807] node /plugin-manager/fragement@9 match with board <3448-0000-300
[    0.390299] NET: Registered protocol family 16
[    0.391676] pstore: using zlib compression
[    0.391709] console [pstore-1] enabled
[    0.391715] pstore: Registered ramoops as persistent store backend
[    0.391720] ramoops: attached 0x200000@0xb0000000, ecc: 0/0
[    0.401172] cpuidle: using governor menu
[    0.405238] tegra_smmu 70019000.iommu: Loaded Tegra IOMMU driver
[    0.406885] vdso: 2 pages (1 code @ ffffff8008f87000, 1 data @ ffffff8009e84000)
[    0.406904] hw-breakpoint: found 6 breakpoint and 4 watchpoint registers.
[    0.409730] atomic_pool_init():622: DMA: preallocated 1024 KiB pool for atomic allocations
[    0.411979] Serial: AMBA PL011 UART driver
[    0.412506] tegra_powergate_init: DONE
[    0.412521] DTS File Name: /dvs/git/dirty/git-master_linux/kernel/kernel-4.9/arch/arm64/boot/dts/../../../../../../hardware/nvidia/platform/t210/porg/kernel-dts/tegra210-p3448-0000-p3449-0000-a02.dts
[    0.412528] DTB Build time: Feb 19 2022 09:01:46
[    0.414423] Tegra reboot handler registered.
[    0.418992] iommu: Adding device tegra-carveouts to group 0
[    0.419131] platform tegra-carveouts: domain=ffffffc0f94003d8 allocates as[0]=ffffffc0f94300a8
[    0.419508] iommu: Adding device smmu_test to group 1
[    0.419556] platform smmu_test: domain=ffffffc0f9400618 allocates as[0]=ffffffc0f9430110
[    0.420368] mc: mapped MMIO address: 0xffffff8008041000 -> 0x70019000
[    0.420426] mc: mapped MMIO address: 0xffffff8008067000 -> 0x7001c000
[    0.420479] mc: mapped MMIO address: 0xffffff800807b000 -> 0x7001d000
[    0.420488] nv-tegra-mc 70019000.mc: No mssnvlink node
[    0.420512] mc-err: mcerr ops are set to t21x
[    0.431425] iommu: Adding device 70090000.xusb to group 2
[    0.431713] iommu: Adding device 70006000.serial to group 3
[    0.431783] platform 70006000.serial: domain=ffffffc0f94a3558 allocates as[0]=ffffffc0f9430178
[    0.432213] iommu: Adding device 70006040.serial to group 4
[    0.432493] iommu: Adding device 70006200.serial to group 5
[    0.432717] iommu: Adding device sound to group 6
[    0.432763] platform sound: domain=ffffffc0f94a3a98 allocates as[0]=ffffffc0f94301e0
[    0.433385] iommu: Adding device 7000d400.spi to group 7
[    0.433649] iommu: Adding device 7000d600.spi to group 8
[    0.433925] iommu: Adding device 70410000.spi to group 9
[    0.434238] iommu: Adding device 50000000.host1x to group 10
[    0.434508] iommu: Adding device 54080000.vi to group 11
[    0.434899] iommu: Adding device 54600000.isp to group 12
[    0.435190] iommu: Adding device 54680000.isp to group 13
[    0.435466] iommu: Adding device tegradc.0 to group 14
[    0.435522] platform tegradc.0: domain=ffffffc0f94ae9d8 allocates as[0]=ffffffc0f9430248
[    0.439807] platform tegradc.0: IOVA linear map 0x0000000092ca9000(800000)
[    0.440209] platform tegradc.0: IOVA linear map 0x00000000d7000000(19000000)
[    0.440538] iommu: Adding device tegradc.1 to group 15
[    0.440586] platform tegradc.1: domain=ffffffc0f94aec18 allocates as[0]=ffffffc0f94302b0
[    0.444761] platform tegradc.1: IOVA linear map 0x0000000092ca9000(800000)
[    0.445169] platform tegradc.1: IOVA linear map 0x00000000d7000000(19000000)
[    0.445416] iommu: Adding device 54340000.vic to group 16
[    0.445627] iommu: Adding device 544c0000.nvenc to group 17
[    0.445830] iommu: Adding device 54500000.tsec to group 18
[    0.446036] iommu: Adding device 54100000.tsecb to group 19
[    0.446255] iommu: Adding device 54480000.nvdec to group 20
[    0.446447] iommu: Adding device 54380000.nvjpg to group 21
[    0.447498] iommu: Adding device 546c0000.i2c to group 22
[    0.447826] iommu: Adding device 57000000.gpu to group 23
[    0.447879] platform 57000000.gpu: domain=ffffffc0f94dfc18 allocates as[0]=ffffffc0f9430318
[    0.447915] platform 57000000.gpu: domain=ffffffc0f94dfc18 allocates as[1]=ffffffc0f9430380
[    0.447956] platform 57000000.gpu: domain=ffffffc0f94dfc18 allocates as[2]=ffffffc0f94303e8
[    0.448013] platform 57000000.gpu: domain=ffffffc0f94dfc18 allocates as[3]=ffffffc0f9430450
[    0.448891] tegra-pmc 7000e400.pmc: i2c-thermtrip node not found, emergency thermal reset disabled.
[    0.448902] tegra-pmc 7000e400.pmc: scratch reg offset dts data not present
[    0.448914] tegra-pmc: ### PMC reset source: TEGRA_POWER_ON_RESET
[    0.448918] tegra-pmc: ### PMC reset level: TEGRA_RESET_LEVEL_WARM
[    0.448922] tegra-pmc: ### PMC reset status reg: 0x0
[    0.501197] padctrl padctrl.0: Pad control driver tegra-pmc-padctrl registered
[    0.501206] tegra-pmc: Clear bootloader IO dpd settings
[    0.501226] tegra-pmc 7000e400.pmc: IO padctrl driver initialized
[    0.501290] tegra-pmc 7000e400.pmc: PMC: Successfully configure bootrom reset commands
[    0.501593] iommu: Adding device 70012000.se to group 24
[    0.502172] iommu: Adding device 1003000.pcie to group 25
[    0.502223] platform 1003000.pcie: domain=ffffffc0f9530498 allocates as[0]=ffffffc0f94304b8
[    0.502713] iommu: Adding device 7000c000.i2c to group 26
[    0.502972] iommu: Adding device 7000c400.i2c to group 27
[    0.503227] iommu: Adding device 7000c500.i2c to group 28
[    0.503480] iommu: Adding device 7000c700.i2c to group 29
[    0.503738] iommu: Adding device 7000d000.i2c to group 30
[    0.503994] iommu: Adding device 7000d100.i2c to group 31
[    0.504301] iommu: Adding device sdhci-tegra.0 to group 32
[    0.504354] platform sdhci-tegra.0: domain=ffffffc0f94dff18 allocates as[0]=ffffffc0f9430520
[    0.505228] iommu: Adding device 700d0000.xudc to group 33
[    0.508547] vdd-ac-bat: 5000 mV
[    0.508926] vdd-5v0-sys: 5000 mV
[    0.509626] vdd-5v0-hdmi: 5000 mV
[    0.510078] vdd-5v0-hdmi: supplied by vdd-5v0-sys
[    0.510327] vdd-1v8-sys: 1800 mV
[    0.510779] vdd-fan: 5000 mV
[    0.511010] vdd-fan: supplied by vdd-5v0-sys
[    0.511235] vdd-usb-vbus: 5000 mV
[    0.511457] vdd-usb-vbus: supplied by vdd-5v0-sys
[    0.511798] vdd-usb-vbus2: 5000 mV
[    0.542171] HugeTLB registered 2 MB page size, pre-allocated 0 pages
[    0.544490] gpio gpiochip0: gpio-line-names specifies 240 line names but there are 256 lines on the chip
[    0.545757] GPIO line 151 (camera-control-output-low) hogged as output/low
[    0.546136] gpiochip_setup_dev: registered GPIOs 0 to 255 on device: gpiochip0 (tegra-gpio)
[    0.554521] eventlib_kernel: keventlib is initialized, test id: 0
[    0.554876] SCSI subsystem initialized
[    0.555077] libata version 3.00 loaded.
[    0.555370] usbcore: registered new interface driver usbfs
[    0.555419] usbcore: registered new interface driver hub
[    0.555461] usbcore: registered new device driver usb
[    0.559645] max77620 4-003c: PMIC Version OTP:0x35 and ES:0x8
[    0.564351] vdd-core: 600 <--> 1162 mV at 1075 mV
[    0.565070] random: fast init done
[    0.565430] vdd-ddr-1v1: Bringing 1125000uV into 1150000-1150000uV
[    0.568419] vdd-ddr-1v1: 1150 mV
[    0.572240] vdd-pre-reg-1v35: 1350 mV
[    0.576242] vdd-1v8: 1800 mV
[    0.580236] avdd-sys-1v2: 1200 mV
[    0.584237] vdd-pex-1v0: 1050 mV
[    0.584915] vddio-sdmmc-ap: 1800 <--> 3300 mV at 3300 mV
[    0.585443] max77620-ldo3: at 3100 mV
[    0.588239] vdd-rtc: 850 <--> 1100 mV at 1000 mV
[    0.588782] max77620-ldo5: at 3100 mV
[    0.589317] max77620-ldo6: at 2800 mV
[    0.592266] avdd-1v05-pll: 1050 mV
[    0.596233] avdd-io-hdmi-dp: 1050 mV
[    0.598944] GPIO line 505 (spmic-default-output-high) hogged as output/high
[    0.599261] gpiochip_setup_dev: registered GPIOs 504 to 511 on device: gpiochip1 (max77620-gpio)
[    0.599547] max77620 4-003c: max77620 probe successful
[    0.602503] media: Linux media interface: v0.10
[    0.602566] Linux video capture interface: v2.00
[    0.603638] pps_core: LinuxPPS API ver. 1 registered
[    0.603643] pps_core: Software ver. 5.3.6 - Copyright 2005-2007 Rodolfo Giometti <giometti@linux.it>
[    0.603661] PTP clock support registered
[    0.607079] tegra210-emc 7001b000.external-memory-controller: validated EMC DFS table
[    0.608006] Advanced Linux Sound Architecture Driver Initialized.
[    0.608656] Bluetooth: Core ver 2.22
[    0.608705] NET: Registered protocol family 31
[    0.608712] Bluetooth: HCI device and connection manager initialized
[    0.608725] Bluetooth: HCI socket layer initialized
[    0.608733] Bluetooth: L2CAP socket layer initialized
[    0.608786] Bluetooth: SCO socket layer initialized
[    0.610613] tegra210_dvfs: no clock found for sdmmc2_ddr
[    0.610629] tegra210_dvfs: no clock found for sdmmc4_ddr
[    0.610675] tegra210_dvfs: no clock found for sdmmc1_ddr
[    0.610689] tegra210_dvfs: no clock found for sdmmc3_ddr
[    0.613988] tegra_dvfs: Unable to get vdd-cpu rail for step info, defering probe
[    0.615116] vdd-3v3-sys: 3300 mV
[    0.615472] vdd-3v3-sys: supplied by vdd-5v0-sys
[    0.615523] vdd-1v8-sys: supplied by vdd-3v3-sys
[    0.617227] vdd-usb-vbus2: supplied by vdd-3v3-sys
[    0.617685] vdd-3v3-sd: 3300 mV
[    0.618103] vdd-3v3-sd: supplied by vdd-3v3-sys
[    0.618847] avdd-io-edp-1v05: 1050 mV
[    0.619201] avdd-io-edp-1v05: supplied by avdd-1v05-pll
[    0.619382] vdd-usb-hub-en: 5000 mV
[    0.619730] vdd-usb-hub-en: supplied by vdd-1v8-sys
[    0.620878] camchar: rtcpu character device driver loaded
[    0.621661] extcon-gpio-states extcon:extcon@1: Cable state:1, cable id:1
[    0.623084] clocksource: Switched to clocksource arch_sys_counter
[    0.663914] VFS: Disk quotas dquot_6.6.0
[    0.664045] VFS: Dquot-cache hash table entries: 512 (order 0, 4096 bytes)
[    0.664558] nvmap_heap_init: nvmap_heap_init: created heap block cache
[    0.665077] dma_declare_coherent_resizable_cma_memory:324: resizable heap=vpr, base=0x00000000d7000000, size=0x19000000
[    0.665095]  dma-vpr: heap size is not multiple of cma_chunk_size heap_info->num_chunks (13) rem_chunk_size(0x1000000)
[    0.665299] cma: enabled page replacement for spfn=d7000, epfn=f0000
[    0.665306] dma_declare_coherent_resizable_cma_memory:373: resizable cma heap=vpr create successful
[    0.665319] tegra-carveouts tegra-carveouts: assigned reserved memory node vpr-carveout
[    0.665348] tegra-carveouts tegra-carveouts: iram :dma coherent mem declare 0x0000000040001000,258048
[    0.665354] tegra-carveouts tegra-carveouts: assigned reserved memory node iram-carveout
[    0.665371] nvmap: nvmap_select_cache_ops() nvmap cache ops set to set/ways
[    0.665379] nvmap_page_pool_init: Total RAM pages: 1008869
[    0.665384] nvmap_page_pool_init: nvmap page pool size: 126108 pages (492 MB)
[    0.665468] nvmap_background_zero_thread: PP zeroing thread starting.
[    0.665899] misc nvmap: created heap iram base 0x0000000040001000 size (252KiB)
[    0.666679] misc nvmap: created heap vpr base 0x00000000d7000000 size (409600KiB)
[    0.676372] thermal thermal_zone0: Registering thermal zone thermal_zone0 for type AO-therm
[    0.676832] thermal thermal_zone1: Registering thermal zone thermal_zone1 for type CPU-therm
[    0.677204] thermal thermal_zone2: Registering thermal zone thermal_zone2 for type GPU-therm
[    0.677490] thermal thermal_zone3: Registering thermal zone thermal_zone3 for type PLL-therm
[    0.677679] thermal thermal_zone4: Registering thermal zone thermal_zone4 for type PMIC-Die
[    0.677960] pre_t19x_iso_plat_init(): iso emc max clk=1600000KHz
[    0.677964] pre_t19x_iso_plat_init(): max_iso_bw=11520000KB
[    0.678410] NET: Registered protocol family 2
[    0.678547] IP idents hash table entries: 65536 (order: 7, 524288 bytes)
[    0.680828] TCP established hash table entries: 32768 (order: 6, 262144 bytes)
[    0.681048] TCP bind hash table entries: 32768 (order: 7, 524288 bytes)
[    0.681599] TCP: Hash tables configured (established 32768 bind 32768)
[    0.681772] UDP hash table entries: 2048 (order: 4, 65536 bytes)
[    0.681852] UDP-Lite hash table entries: 2048 (order: 4, 65536 bytes)
[    0.682283] NET: Registered protocol family 1
[    0.682972] RPC: Registered named UNIX socket transport module.
[    0.682979] RPC: Registered udp transport module.
[    0.682982] RPC: Registered tcp transport module.
[    0.682986] RPC: Registered tcp NFSv4.1 backchannel transport module.
[    0.683001] PCI: CLS 0 bytes, default 64
[    0.683294] Trying to unpack rootfs image as initramfs...
[    0.983859] Freeing initrd memory: 6988K
[    0.993754] host1x 50000000.host1x: initialized
[    0.995730] hw perfevents: enabled with armv8_pmuv3 PMU driver, 7 counters available
[    0.999135] audit: initializing netlink subsys (disabled)
[    0.999202] audit: type=2000 audit(0.851:1): initialized
[    0.999917] workingset: timestamp_bits=46 max_order=20 bucket_order=0
[    1.009624] squashfs: version 4.0 (2009/01/31) Phillip Lougher
[    1.011151] ntfs: driver 2.1.32 [Flags: R/W].
[    1.011941] 9p: Installing v9fs 9p2000 file system support
[    1.015253] Block layer SCSI generic (bsg) driver version 0.4 loaded (major 240)
[    1.015374] io scheduler noop registered
[    1.015678] io scheduler cfq registered (default)
[    1.018423] gic 702f9000.agic: GIC IRQ controller registered
[    1.021526] iommu: Adding device 702ef000.adsp to group 34
[    1.029489] iommu: Adding device aconnect@702c0000:adsp_audio to group 35
[    1.029625] tegra-aconnect aconnect@702c0000: Tegra ACONNECT bus registered
[    1.030276] tegra-xusb-padctl 7009f000.xusb_padctl: TEGRA_FUSE_SKU_CALIB_0 = 0x81a940f
[    1.030284] tegra-xusb-padctl 7009f000.xusb_padctl: TEGRA_FUSE_USB_CALIB_EXT_0 = 0x4
[    1.032268] tegra-xusb-padctl 7009f000.xusb_padctl: dev = phy-usb2.0, lane = usb2-0, function = xusb
[    1.032380] tegra-xusb-padctl 7009f000.xusb_padctl: dev = phy-usb2.1, lane = usb2-1, function = xusb
[    1.032471] tegra-xusb-padctl 7009f000.xusb_padctl: dev = phy-usb2.2, lane = usb2-2, function = xusb
[    1.032674] tegra-xusb-padctl 7009f000.xusb_padctl: dev = phy-pcie.3, lane = pcie-0, function = pcie-x1
[    1.032769] tegra-xusb-padctl 7009f000.xusb_padctl: dev = phy-pcie.4, lane = pcie-1, function = pcie-x4
[    1.032855] tegra-xusb-padctl 7009f000.xusb_padctl: dev = phy-pcie.5, lane = pcie-2, function = pcie-x4
[    1.032947] tegra-xusb-padctl 7009f000.xusb_padctl: dev = phy-pcie.6, lane = pcie-3, function = pcie-x4
[    1.033033] tegra-xusb-padctl 7009f000.xusb_padctl: dev = phy-pcie.7, lane = pcie-4, function = pcie-x4
[    1.033124] tegra-xusb-padctl 7009f000.xusb_padctl: dev = phy-pcie.8, lane = pcie-5, function = xusb
[    1.033220] tegra-xusb-padctl 7009f000.xusb_padctl: dev = phy-pcie.9, lane = pcie-6, function = xusb
[    1.039558] tegra-pwm 7000a000.pwm: PWM clk cannot sleep in ops
[    1.041249] tegra-dfll-pwm 70110000.pwm: DFLL pwm-rate: 12800000
[    1.043311] tegra-pcie 1003000.pcie: 4x1, 1x1 configuration
[    1.044570] tegra-pcie 1003000.pcie: PCIE: Enable power rails
[    1.044937] tegra-pcie 1003000.pcie: probing port 0, using 4 lanes
[    1.046238] tegra_camera_platform tegra-camera-platform: tegra_camera_probe:camera_platform_driver probe
[    1.046477] misc tegra_camera_ctrl: tegra_camera_isomgr_register isp_iso_bw=1500000, vi_iso_bw=750000, max_bw=1500000
[    1.046737] Adding domain tsec-pd to PM domain host1x-pd
[    1.048840] tegra-pcie 1003000.pcie: probing port 1, using 1 lanes
[    1.049808] tsec 54500000.tsec: initialized
[    1.051447] tsec 54100000.tsecb: initialized
[    1.052185] Adding domain nvdec-pd to PM domain host1x-pd
[    1.055506] nvdec 54480000.nvdec: initialized
[    1.056551] Adding domain vic03-pd to PM domain host1x-pd
[    1.056734] Adding domain msenc-pd to PM domain host1x-pd
[    1.056892] Adding domain nvjpg-pd to PM domain host1x-pd
[    1.060877] falcon 54340000.vic: initialized
[    1.062088] falcon 544c0000.nvenc: initialized
[    1.063419] falcon 54380000.nvjpg: initialized
[    1.067815] tegra_cec 70015000.tegra_cec: dt=1 start=0x70015000 end=0x70015FFF irq=97
[    1.067863] tegra_cec 70015000.tegra_cec: Enable clock result: 0.
[    1.067895] tegra_cec 70015000.tegra_cec: tegra_cec_init started
[    1.068152] tegradc tegradc.0: disp0 connected to head0->/host1x/sor1
[    1.068185] tegra_cec 70015000.tegra_cec: cec_add_sysfs ret=0
[    1.068190] tegra_cec 70015000.tegra_cec: probed
[    1.068244] display board info: id 0x0, fab 0x0
[    1.068308] generic_infoframe_type: 0x87
[    1.068448] tegradc tegradc.0: DT parsed successfully
[    1.068493] tegradc tegradc.0: Display dc.ffffff800abc0000 registered with id=0
[    1.069034] tegradc tegradc.0: Bootloader disp_param detected. Detected mode: 1920x1080 (on 0x0mm) pclk=148350781
[    1.076660] tegra-apbdma 60020000.dma: Tegra20 APB DMA driver register 32 channels
[    1.077243] tegradc tegradc.0: probed
[    1.083682] tegra-adma 702e2000.adma: Tegra210 ADMA driver registered 22 channels
[    1.085346] tegra-fuse-burn 7000f800.efuse:efuse-burn: shutdown limit check disabled
[    1.085354] tegra-fuse-burn 7000f800.efuse:efuse-burn: Fuse burn driver initialized
[    1.085805] kfuse 7000fc00.kfuse: initialized
[    1.087412] tegra-pmc-iopower pmc-iopower: Regulator supply iopower-dbg-supply not available
[    1.088396] tegra-pmc-iopower pmc-iopower: NO_IOPOWER setting 0x0
[    1.090007] tegra-dfll-pwm 70110000.pwm: DFLL_PWM regulator is available now
[    1.090025] vdd-cpu: 708 <--> 1322 mV at 708 mV
[    1.090555] pwm-regulator pwm_regulators:pwm-regulator@0: PWM regulator registration passed
[    1.092280] vdd-gpu: applied init 1000000uV constraint
[    1.092292] vdd-gpu: 708 <--> 1323 mV at 997 mV
[    1.092788] pwm-regulator pwm_regulators:pwm-regulator@1: PWM regulator registration passed
[    1.097997] Serial: 8250/16550 driver, 4 ports, IRQ sharing disabled
[    1.098157] No Device Node present for smmu client: serial8250 !!
[    1.098173] platform serial8250: No iommus property found in DT node, got swgids from fixup(101004000)
[    1.098230] iommu: Adding device serial8250 to group 36
[    1.102056] console [ttyS0] disabled
[    1.102226] 70006000.serial: ttyS0 at MMIO 0x70006000 (irq = 63, base_baud = 25500000) is a Tegra
[    1.102415] console [ttyS0] enabled
[    1.103792] 70006040.serial: ttyTHS1 at MMIO 0x70006040 (irq = 64, base_baud = 0) is a TEGRA_UART
[    1.104092] serial-tegra 70006200.serial: RX in PIO mode
[    1.104180] 70006200.serial: ttyTHS2 at MMIO 0x70006200 (irq = 65, base_baud = 0) is a TEGRA_UART
[    1.105240] [drm] Initialized
[    1.109441] Console: switching to colour frame buffer device 240x67
[    1.109571] tegradc tegradc.0: fb registered
[    1.116691] brd: module loaded
[    1.116917] tegradc tegradc.0: DC initialized, skipping tegra_dc_program_mode.
[    1.116969] tegradc tegradc.0: hdmi: tmds rate:148351K prod-setting:prod_c_hdmi_75m_150m
[    1.117521] tegradc tegradc.0: hdmi: get RGB quant from REG programmed by BL.
[    1.117532] tegradc tegradc.0: hdmi: get YCC quant from REG programmed by BL.
[    1.122601] loop: module loaded
[    1.122696] tegra_profiler: version: 1.145, samples/io: 49/28
[    1.122841] tegra_profiler: auth: init
[    1.124307] THERMAL EST: found 2 subdevs
[    1.124315] THERMAL EST num_resources: 0
[    1.124321] [THERMAL EST subdev 0]
[    1.124329] [THERMAL EST subdev 1]
[    1.124795] thermal thermal_zone5: Registering thermal zone thermal_zone5 for type thermal-fan-est
[    1.124799] THERMAL EST: thz register success.
[    1.124979] THERMAL EST: end of probe, return err: 0
[    1.126327] sd: No Scsi addr parsed to reserve index
[    1.126367] hisi_sas: driver version v1.6
[    1.131821] tegra-qspi 70410000.spi: Prod settings list not found
[    1.133147] qspi_mtd spi32766.0: MX25U3235F (4096 Kbytes)
[    1.133156] qspi_mtd spi32766.0: mtd .name = spi32766.0, .size = 0x400000 (4MiB) .erasesize = 0x00001000 (4KiB) .numeraseregions = 0
[    1.136236] libphy: Fixed MDIO Bus: probed
[    1.137294] tun: Universal TUN/TAP device driver, 1.6
[    1.137300] tun: (C) 1999-2004 Max Krasnyansky <maxk@qualcomm.com>
[    1.138362] e1000e: Intel(R) PRO/1000 Network Driver - 3.2.6-k
[    1.138369] e1000e: Copyright(c) 1999 - 2015 Intel Corporation.
[    1.138421] igb: Intel(R) Gigabit Ethernet Network Driver - version 5.4.0-k
[    1.138425] igb: Copyright (c) 2007-2014 Intel Corporation.
[    1.138480] igbvf: Intel(R) Gigabit Virtual Function Network Driver - version 2.4.0-k
[    1.138484] igbvf: Copyright (c) 2009 - 2012 Intel Corporation.
[    1.138536] ixgbe: Intel(R) 10 Gigabit PCI Express Network Driver - version 4.4.0-k
[    1.138540] ixgbe: Copyright (c) 1999-2016 Intel Corporation.
[    1.139814] PPP generic driver version 2.4.2
[    1.140025] PPP BSD Compression module registered
[    1.140031] PPP Deflate Compression module registered
[    1.140071] PPP MPPE Compression module registered
[    1.140079] NET: Registered protocol family 24
[    1.140152] usbcore: registered new interface driver r8152
[    1.140207] usbcore: registered new interface driver asix
[    1.140259] usbcore: registered new interface driver ax88179_178a
[    1.140299] usbcore: registered new interface driver cdc_ether
[    1.140339] usbcore: registered new interface driver net1080
[    1.140377] usbcore: registered new interface driver cdc_subset
[    1.140439] usbcore: registered new interface driver zaurus
[    1.140493] usbcore: registered new interface driver cdc_ncm
[    1.140652] VFIO - User Level meta-driver version: 0.3
[    1.142056] ehci_hcd: USB 2.0 'Enhanced' Host Controller (EHCI) Driver
[    1.142086] ehci-pci: EHCI PCI platform driver
[    1.142135] ohci_hcd: USB 1.1 'Open' Host Controller (OHCI) Driver
[    1.142150] ohci-pci: OHCI PCI platform driver
[    1.142191] ohci-platform: OHCI generic platform driver
[    1.143943] extcon-disp-state extcon:disp-state: cable 47 state 1
[    1.143950] Extcon AUX1(HDMI) enable
[    1.145288] tegradc tegradc.1: disp1 connected to head1->/host1x/sor
[    1.145329] tegra-xusb 70090000.xusb: USB2 port 0 has OTG_CAP
[    1.145369] tegradc tegradc.1: No lt-data, using default setting
[    1.145395] tegradc tegradc.1: No hpd-gpio in DT
[    1.145429] tegradc tegradc.1: DT parsed successfully
[    1.145487] tegradc tegradc.1: Display dc.ffffff800d540000 registered with id=1
[    1.145962] tegra-xusb-padctl 7009f000.xusb_padctl: enabled OTG on UTMI pad 0
[    1.146832] tegradc tegradc.1: dpd enable lookup fail:-19
[    1.147239] tegra-xusb 70090000.xusb: extcon 0: ffffffc0f943b800 id
[    1.149412] usbcore: registered new interface driver uas
[    1.149501] usbcore: registered new interface driver usb-storage
[    1.149658] usbcore: registered new interface driver usbserial
[    1.151141] tegra-xusb 70090000.xusb: Firmware timestamp: 2020-07-31 09:33:12 UTC, Version: 50.26 release
[    1.151222] tegra-xusb 70090000.xusb: xHCI Host Controller
[    1.151255] tegra-xusb 70090000.xusb: new USB bus registered, assigned bus number 1
[    1.152045] tegra-xusb 70090000.xusb: hcc params 0x0184f525 hci version 0x100 quirks 0x00050010
[    1.152102] tegra-xusb 70090000.xusb: irq 61, io mem 0x70090000
[    1.152683] usb usb1: New USB device found, idVendor=1d6b, idProduct=0002
[    1.152692] usb usb1: New USB device strings: Mfr=3, Product=2, SerialNumber=1
[    1.152697] usb usb1: Product: xHCI Host Controller
[    1.152703] usb usb1: Manufacturer: Linux 4.9.253-tegra xhci-hcd
[    1.152707] usb usb1: SerialNumber: 70090000.xusb
[    1.153404] hub 1-0:1.0: USB hub found
[    1.153464] hub 1-0:1.0: 5 ports detected
[    1.153858] tegra-xudc-new 700d0000.xudc: device count: 1
[    1.154131] tegra-xusb 70090000.xusb: xHCI Host Controller
[    1.154145] tegra-xusb 70090000.xusb: new USB bus registered, assigned bus number 2
[    1.154250] usb usb2: We don't know the algorithms for LPM for this host, disabling LPM.
[    1.154354] usb usb2: New USB device found, idVendor=1d6b, idProduct=0003
[    1.154361] usb usb2: New USB device strings: Mfr=3, Product=2, SerialNumber=1
[    1.154366] usb usb2: Product: xHCI Host Controller
[    1.154371] usb usb2: Manufacturer: Linux 4.9.253-tegra xhci-hcd
[    1.154377] usb usb2: SerialNumber: 70090000.xusb
[    1.155209] hub 2-0:1.0: USB hub found
[    1.155255] hub 2-0:1.0: 4 ports detected
[    1.155802] tegra-xudc-new 700d0000.xudc: USB charger detection disabled
[    1.155817] tegra-xudc-new 700d0000.xudc: vbus state: 1
[    1.155834] tegra-xudc-new 700d0000.xudc: device mode on: 0
[    1.155860] tegra-xusb-padctl 7009f000.xusb_padctl: power on UTMI pads 0
[    1.155891] tegra-xudc-new 700d0000.xudc: active: 0 => 1
[    1.156560] tegra-xusb 70090000.xusb: Upgrade port 0 to USB3.0
[    1.156568] tegra-xusb 70090000.xusb: Upgrade port 1 to USB3.0
[    1.156784] mousedev: PS/2 mouse device common for all mice
[    1.156917] usbcore: registered new interface driver xpad
[    1.158661] tegradc tegradc.1: probed
[    1.163538] tegradc tegradc.1: fb registered
[    1.166769] hpd: state 7 (Takeover from bootloader), hpd 0, pending_hpd_evt 1
[    1.166777] hpd: switching from state 7 (Takeover from bootloader) to state 0 (Reset)
[    1.166786] hpd: state 0 (Reset), hpd 0, pending_hpd_evt 0
[    1.166801] tegradc tegradc.1: blank - powerdown
[    1.166819] extcon-disp-state extcon:disp-state: cable 44 state 0 already set.
[    1.166825] Extcon DP: HPD disabled
[    1.166829] hpd: hpd_switch 0
[    1.166833] hpd: switching from state 0 (Reset) to state 1 (Check Plug)
[    1.166843] hpd: state 1 (Check Plug), hpd 0, pending_hpd_evt 0
[    1.166851] hpd: switching from state 1 (Check Plug) to state 3 (Disabled)
[    1.186827] tegradc tegradc.0: nominal-pclk:148351648 parent:148350781 div:1.0 pclk:148350781 146868084~161703244
[    1.255151] tegra-xusb-padctl 7009f000.xusb_padctl: power on UTMI pads 1
[    1.255596] max77686-rtc max77620-rtc: rtc core: registered max77620-rtc as rtc0
[    1.257767] rtc rtc1: alarm rtc device
[    1.257780] tegra_rtc 7000e000.rtc: rtc core: registered 7000e000.rtc as rtc1
[    1.257798] tegra_rtc 7000e000.rtc: Tegra internal Real Time Clock
[    1.258166] i2c /dev entries driver
[    1.259335] usb usb2: usb_suspend_both: status 0
[    1.259925] imx219 6-0010: tegracam sensor driver:imx219_v2.0.6
[    1.278637] tegradc tegradc.0: blank - powerdown
[    1.283223] tegra-vii2c 546c0000.i2c: no acknowledge from address 0x10
[    1.283294] imx219 6-0010: imx219_board_setup: error during i2c read probe (-121)
[    1.283366] imx219 6-0010: board setup failed
[    1.283418] imx219: probe of 6-0010 failed with error -121
[    1.284382] max77620-power max77620-power: Event recorder REG_NVERC : 0x0
[    1.286499] tegra_soctherm 700e2000.soctherm: pllx_offset tz:0 max:14, min:2
[    1.286504] tegra_soctherm 700e2000.soctherm: pllx_offset tz:2 max:8, min:4
[    1.286810] tegra_soctherm 700e2000.soctherm: soctherm: trip temperature -2147483647 forced to -127000
[    1.286822] tegra_soctherm 700e2000.soctherm: thermtrip: will shut down when cpu reaches 102500 mC
[    1.286830] tegra_soctherm 700e2000.soctherm: throttrip: will throttle when cpu reaches 100500 mC
[    1.286954] tegra_soctherm 700e2000.soctherm: soctherm: trip temperature -2147483647 forced to -127000
[    1.286963] tegra_soctherm 700e2000.soctherm: thermtrip: will shut down when gpu reaches 103000 mC
[    1.286970] tegra_soctherm 700e2000.soctherm: throttrip: will throttle when gpu reaches 101000 mC
[    1.287157] tegra_soctherm 700e2000.soctherm: soctherm: trip temperature -2147483647 forced to -127000
[    1.287166] tegra_soctherm 700e2000.soctherm: thermtrip: will shut down when pll reaches 127000 mC
[    1.287170] tegra_soctherm 700e2000.soctherm: throttrip: pll: missing hot temperature
[    1.287346] tegra_soctherm 700e2000.soctherm: failed to register sensor: -19
[    1.287879] tegra_aotag tegra-aotag: Registering sensor 0
[    1.287924] tegra_aotag tegra-aotag: Invalid temp readout
[    1.287943] tegra_aotag tegra-aotag: Invalid temp readout
[    1.287959] tegra_aotag tegra-aotag: Bound to TZ : ID 0
[    1.287967] tegra_aotag tegra-aotag: Probe done [SUCCESS]:0
[    1.288801] tegra_soctherm 700e2000.soctherm: soctherm: trip temperature -2147483647 forced to -127000
[    1.288815] tegra_dfll_action dfll-cdev-cap: Tegra DFLL 'cap cooling device' registered
[    1.288965] tegra_aotag tegra-aotag: Invalid temp readout
[    1.288988] tegra_dfll_action dfll-cdev-floor: Tegra DFLL 'floor cooling device' registered
[    1.289377] parse_throttle_dt_data: Num cap clks = 6
[    1.289382] parse_throttle_dt_data: clk=cclk_g type=2
[    1.289388] parse_throttle_dt_data: clk=gpu type=4
[    1.289409] parse_throttle_dt_data: clk=cap.throttle.c2bus type=0
[    1.289428] parse_throttle_dt_data: clk=cap.throttle.c3bus type=0
[    1.289450] parse_throttle_dt_data: clk=cap.throttle.sclk type=0
[    1.289453] parse_throttle_dt_data: clk=emc type=3
[    1.289739] tegra_soctherm 700e2000.soctherm: soctherm: trip temperature -2147483647 forced to -127000
[    1.289826] tegra_soctherm 700e2000.soctherm: soctherm: trip temperature -2147483647 forced to -127000
[    1.289921] tegra_throttle_probe: probe successful. #cdevs=4
[    1.290492] FAN dev name: pwm-fan
[    1.290533] FAN:gpio request success.
[    1.290574] pwm_fan_driver pwm-fan: cap state:7, cap pwm:255
[    1.290802] pwm_fan_driver pwm-fan: got pwm for fan. polarity is normal
[    1.291009] pwm_fan_driver pwm-fan: fan tach request irq success
[    1.291017] pwm_fan_driver pwm-fan: tach period: 1000
[    1.291118] pwm_fan_driver pwm-fan: index 0: pwm=0, rpm=0, rru=40, rrd=40, state:2
[    1.291123] pwm_fan_driver pwm-fan: index 1: pwm=80, rpm=1000, rru=2, rrd=2, state:2
[    1.291127] pwm_fan_driver pwm-fan: index 2: pwm=120, rpm=2000, rru=1, rrd=1, state:2
[    1.291132] pwm_fan_driver pwm-fan: index 3: pwm=160, rpm=3000, rru=1, rrd=1, state:2
[    1.291136] pwm_fan_driver pwm-fan: index 4: pwm=255, rpm=4000, rru=1, rrd=1, state:3
[    1.291140] pwm_fan_driver pwm-fan: index 5: pwm=255, rpm=5000, rru=1, rrd=1, state:3
[    1.291144] pwm_fan_driver pwm-fan: index 6: pwm=255, rpm=6000, rru=1, rrd=1, state:3
[    1.291148] pwm_fan_driver pwm-fan: index 7: pwm=255, rpm=7000, rru=1, rrd=1, state:4
[    1.291152] pwm_fan_driver pwm-fan: index 8: pwm=255, rpm=10000, rru=1, rrd=1, state:4
[    1.291156] pwm_fan_driver pwm-fan: index 9: pwm=255, rpm=11000, rru=1, rrd=1, state:4
[    1.293422] device-mapper: uevent: version 1.0.3
[    1.293805] device-mapper: ioctl: 4.35.0-ioctl (2016-06-23) initialised: dm-devel@redhat.com
[    1.296481] tegra210-cpufreq cpufreq: probe()...completed
[    1.297185] sdhci: Secure Digital Host Controller Interface driver
[    1.297187] sdhci: Copyright(c) Pierre Ossman
[    1.297188] sdhci-pltfm: SDHCI platform and OF driver helper
[    1.297686] sdhci-tegra sdhci-tegra.0: Got CD GPIO
[    1.298050] sdhci-tegra sdhci-tegra.0: Client registration for eMC Successful
[    1.298179] sdhci-tegra sdhci-tegra.0: wakeup init done, cdirq 300
[    1.303796] tegra-se 70012000.se: tegra_se_probe: complete
[    1.304324] hidraw: raw HID events driver (C) Jiri Kosina
[    1.305630] usbcore: registered new interface driver usbhid
[    1.305631] usbhid: USB HID core driver
[    1.307865] tegra21x_actmon 6000c800.actmon: in actmon_register()...
[    1.308040] tegra21x_actmon 6000c800.actmon: initialization Completed for the device mc_all
[    1.310091] nvpmodel: initialized successfully
[    1.311059] usbcore: registered new interface driver snd-usb-audio
[    1.311140] No Device Node present for smmu client: snd-soc-dummy !!
[    1.311144] platform snd-soc-dummy: No iommus property found in DT node, got swgids from fixup(101004000)
[    1.311161] iommu: Adding device snd-soc-dummy to group 37
[    1.323362] OPE platform probe
[    1.323477] OPE platform probe successful
[    1.323518] OPE platform probe
[    1.323612] OPE platform probe successful
[    1.324347] extcon-disp-state extcon:disp-state: cable 47 state 0
[    1.324360] Extcon AUX1(HDMI) disable
[    1.332179] input: tegra-hda HDMI/DP,pcm=3 as /devices/70030000.hda/sound/card0/input0
[    1.343194] mmc0: SDHCI controller on sdhci-tegra.0 [sdhci-tegra.0] using ADMA 64-bit with 64 bit addr
[    1.352540] tegradc tegradc.0: unblank
[    1.357705] tegra-asoc: sound: ADMAIF1 <-> ADMAIF1 mapping ok
[    1.357842] tegra-asoc: sound: ADMAIF2 <-> ADMAIF2 mapping ok
[    1.357972] tegra-asoc: sound: ADMAIF3 <-> ADMAIF3 mapping ok
[    1.358100] tegra-asoc: sound: ADMAIF4 <-> ADMAIF4 mapping ok
[    1.358231] tegra-asoc: sound: ADMAIF5 <-> ADMAIF5 mapping ok
[    1.358358] tegra-asoc: sound: ADMAIF6 <-> ADMAIF6 mapping ok
[    1.358486] tegra-asoc: sound: ADMAIF7 <-> ADMAIF7 mapping ok
[    1.358615] tegra-asoc: sound: ADMAIF8 <-> ADMAIF8 mapping ok
[    1.358745] tegra-asoc: sound: ADMAIF9 <-> ADMAIF9 mapping ok
[    1.358876] tegra-asoc: sound: ADMAIF10 <-> ADMAIF10 mapping ok
[    1.364232] tegradc tegradc.0: nominal-pclk:148500000 parent:148500000 div:1.0 pclk:148500000 147015000~161865000
[    1.364294] tegradc tegradc.0: hdmi: tmds rate:148500K prod-setting:prod_c_hdmi_75m_150m
[    1.365538] tegradc tegradc.0: hdmi: get YCC quant from EDID.
[    1.370859] u32 classifier
[    1.370860]     Actions configured
[    1.370928] Initializing XFRM netlink socket
[    1.371690] NET: Registered protocol family 10
[    1.372306] NET: Registered protocol family 17
[    1.372316] NET: Registered protocol family 15
[    1.372387] bridge: filtering via arp/ip/ip6tables is no longer available by default. Update your scripts to load br_netfilter if you need this.
[    1.372438] Bluetooth: RFCOMM socket layer initialized
[    1.372447] Bluetooth: RFCOMM ver 1.11
[    1.372452] Bluetooth: HIDP (Human Interface Emulation) ver 1.2
[    1.372456] Bluetooth: HIDP socket layer initialized
[    1.372473] 9pnet: Installing 9P2000 support
[    1.372503] Key type dns_resolver registered
[    1.372891] Registered cp15_barrier emulation handler
[    1.372896] Registered setend emulation handler
[    1.375356] registered taskstats version 1
[    1.375878] Adding domain ve2-pd to PM domain host1x-pd
[    1.376128] Adding domain ve-pd to PM domain host1x-pd
[    1.378107] isp 54600000.isp: initialized
[    1.379058] isp 54680000.isp: initialized
[    1.389312] last reset is due to power on reset
[    1.389315] KERNEL: PMC reset status reg: 0x0
[    1.389374] BL: PMC reset status reg: 0x0
[    1.389375] BL: PMIC poweroff Event Recorder: 0x40
[    1.390849] clk_cbus_recalc_rate: no gbus parent
[    1.390853] clk_cbus_round_rate: no gbus parent
[    1.390855] clk_cbus_round_rate: no gbus parent
[    1.390861] clk_cbus_recalc_rate: no gbus parent
[    1.390961] clk_cbus_recalc_rate: no gbus parent
[    1.390964] clk_cbus_round_rate: no gbus parent
[    1.390965] clk_cbus_round_rate: no gbus parent
[    1.390968] clk_cbus_recalc_rate: no gbus parent
[    1.391678] tegra_dvfs: GPU-cap: registered
[    1.391730] tegra dvfs: vdd-cpu: nominal 1168mV, offset 708000uV, step 19200uV, scaling enabled
[    1.391732] tegra dvfs: vdd-core: nominal 1075mV, offset 600000uV, step 12500uV, scaling enabled
[    1.391734] tegra dvfs: vdd-gpu: nominal 1058mV, offset 708000uV, step 10000uV, scaling enabled
[    1.393150] tegra_dvfs: vdd-gpu-vts: registered
[    1.393862] tegra_core_action core_dvfs_cdev_floor: Tegra CORE DVFS 'floor cooling device' registered
[    1.394481] tegra_core_action core_dvfs_cdev_cap: Tegra CORE DVFS 'cap cooling device' registered
[    1.394967] input: gpio-keys as /devices/gpio-keys/input/input1
[    1.400263] extcon-disp-state extcon:disp-state: cable 47 state 1
[    1.400280] Extcon AUX1(HDMI) enable
[    1.415710] tegradc tegradc.0: sync windows ret = 246
[    1.427982] tegra_rtc 7000e000.rtc: setting system clock to 2000-01-01 01:00:12 UTC (946688412)
[    1.428992] vi 54080000.vi: vi_probe: ++
[    1.432202] vi 54080000.vi: initialized
[    1.434239] vi 54080000.vi: subdev nvcsi--1 bound
[    1.439542] Disable partitions left on by BL
[    1.439545]   disb
[    1.439595] bwmgr: missing cdev-type property
[    1.439720] tegra_soctherm 700e2000.soctherm: soctherm: trip temperature -2147483647 forced to -127000
[    1.439726] DRAM derating cdev registered.
[    1.440656] ALSA device list:
[    1.440659]   #0: tegra-hda at 0x70038000 irq 83
[    1.440660]   #1: tegra-snd-t210ref-mobile-rt565x
[    1.452764] extcon-disp-state extcon:disp-state: cable 51 state 1
[    1.452766] Extcon HDMI: HPD enabled
[    1.452781] tegradc tegradc.0: hdmi: plugged
[    1.456083] Freeing unused kernel memory: 8640K
[    1.471096] tegra-pcie 1003000.pcie: link 0 down, retrying
[    1.479162] usb 1-2: new high-speed USB device number 2 using tegra-xusb
[    1.483455] Root device found: mmcblk0p1
[    1.525576] usb 1-2: New USB device found, idVendor=0bda, idProduct=5411
[    1.525582] usb 1-2: New USB device strings: Mfr=1, Product=2, SerialNumber=0
[    1.525585] usb 1-2: Product: 4-Port USB 2.1 Hub
[    1.525588] usb 1-2: Manufacturer: Generic
[    1.528351] hub 1-2:1.0: USB hub found
[    1.529659] hub 1-2:1.0: 4 ports detected
[    1.573584] mmc0: hw tuning done ...
[    1.573620] mmc0: new ultra high speed SDR104 SDHC card at address 0001
[    1.574043] mmcblk0: mmc0:0001 SD16G 29.5 GiB
[    1.578149]  mmcblk0: p1 p2 p3 p4 p5 p6 p7 p8 p9 p10 p11 p12 p13 p14
[    1.632039] usb 2-1: new SuperSpeed USB device number 2 using tegra-xusb
[    1.659096] tegra-xusb-padctl 7009f000.xusb_padctl: power down UTMI pad 1
[    1.667092] usb 2-1: New USB device found, idVendor=0bda, idProduct=0411
[    1.667097] usb 2-1: New USB device strings: Mfr=1, Product=2, SerialNumber=0
[    1.667100] usb 2-1: Product: 4-Port USB 3.1 Hub
[    1.667103] usb 2-1: Manufacturer: Generic
[    1.671433] hub 2-1:1.0: USB hub found
[    1.672789] hub 2-1:1.0: 4 ports detected
[    1.679152] usb 1-2: usb_suspend_both: status 0
[    1.679231] usb usb1: usb_suspend_both: status 0
[    1.688346] Found dev node: /dev/mmcblk0p1
[    1.721389] EXT4-fs (mmcblk0p1): mounted filesystem with ordered data mode. Opts: (null)
[    1.723182] Rootfs mounted over mmcblk0p1
[    1.744940] Switching from initrd to actual rootfs
[    1.835093] usb 2-1: usb_suspend_both: status 0
[    1.835239] usb usb2: usb_suspend_both: status 0
[    1.875147] tegra-pcie 1003000.pcie: link 0 down, retrying
[    1.936007] systemd[1]: System time before build time, advancing clock.
[    1.961622] ip_tables: (C) 2000-2006 Netfilter Core Team
[    1.974260] cgroup: cgroup2: unknown option "nsdelegate"
[    1.994187] systemd[1]: systemd 237 running in system mode. (+PAM +AUDIT +SELINUX +IMA +APPARMOR +SMACK +SYSVINIT +UTMP +LIBCRYPTSETUP +GCRYPT +GNUTLS +ACL +XZ +LZ4 +SECCOMP +BLKID +ELFUTILS +KMOD -IDN2 +IDN -PCRE2 default-hierarchy=hybrid)
[    1.994982] systemd[1]: Detected architecture arm64.
[    2.016888] systemd[1]: No hostname configured.
[    2.016903] systemd[1]: Set hostname to <localhost>.
[    2.099096] tegra_cec 70015000.tegra_cec: physical address: 10:00.
[    2.129045] systemd[1]: File /lib/systemd/system/systemd-journald.service:36 configures an IP firewall (IPAddressDeny=any), but the local system does not support BPF/cgroup based firewalling.
[    2.129054] systemd[1]: Proceeding WITHOUT firewalling in effect! (This warning is only shown for the first loaded unit using IP firewalling.)
[    2.163616] tegra_cec 70015000.tegra_cec: Sent <Text View On> res: 0.
[    2.277411] tegra-pcie 1003000.pcie: link 0 down, retrying
[    2.279483] tegra-pcie 1003000.pcie: link 0 down, ignoring
[    2.280980] tegra_cec 70015000.tegra_cec: Broadcast <Active Source> res: 0.
[    2.280983] tegra_cec 70015000.tegra_cec: tegra_cec_init Done.
[    2.282680] random: systemd: uninitialized urandom read (16 bytes read)
[    2.282712] systemd[1]: Reached target Swap.
[    2.282889] random: systemd: uninitialized urandom read (16 bytes read)
[    2.284499] systemd[1]: Created slice System Slice.
[    2.284565] random: systemd: uninitialized urandom read (16 bytes read)
[    2.284752] systemd[1]: Listening on udev Control Socket.
[    2.285060] systemd[1]: Listening on Journal Audit Socket.
[    2.346794] EXT4-fs (mmcblk0p1): re-mounted. Opts: (null)
[    2.385504] tegra-pcie 1003000.pcie: PCI host bridge to bus 0000:00
[    2.385511] pci_bus 0000:00: root bus resource [io  0x0000-0xffff]
[    2.385516] pci_bus 0000:00: root bus resource [mem 0x13000000-0x1fffffff]
[    2.385520] pci_bus 0000:00: root bus resource [mem 0x20000000-0x3fffffff pref]
[    2.385524] pci_bus 0000:00: root bus resource [bus 00-ff]
[    2.385546] pci 0000:00:02.0: [10de:0faf] type 01 class 0x060400
[    2.385620] pci 0000:00:02.0: PME# supported from D0 D1 D2 D3hot D3cold
[    2.385781] iommu: Adding device 0000:00:02.0 to group 38
[    2.385862] pci 0000:00:02.0: bridge configuration invalid ([bus 00-00]), reconfiguring
[    2.385993] pci 0000:01:00.0: [10ec:8168] type 00 class 0x020000
[    2.386018] pci 0000:01:00.0: reg 0x10: [io  0x0000-0x00ff]
[    2.386049] pci 0000:01:00.0: reg 0x18: [mem 0x00000000-0x00000fff 64bit]
[    2.386069] pci 0000:01:00.0: reg 0x20: [mem 0x00000000-0x00003fff 64bit]
[    2.386213] pci 0000:01:00.0: supports D1 D2
[    2.386216] pci 0000:01:00.0: PME# supported from D0 D1 D2 D3hot D3cold
[    2.386389] iommu: Adding device 0000:01:00.0 to group 39
[    2.395178] pci_bus 0000:01: busn_res: [bus 01-ff] end is updated to 01
[    2.395211] pci 0000:00:02.0: BAR 14: assigned [mem 0x13000000-0x130fffff]
[    2.395215] pci 0000:00:02.0: BAR 13: assigned [io  0x1000-0x1fff]
[    2.395223] pci 0000:01:00.0: BAR 4: assigned [mem 0x13000000-0x13003fff 64bit]
[    2.395241] pci 0000:01:00.0: BAR 2: assigned [mem 0x13004000-0x13004fff 64bit]
[    2.395257] pci 0000:01:00.0: BAR 0: assigned [io  0x1000-0x10ff]
[    2.395265] pci 0000:00:02.0: PCI bridge to [bus 01]
[    2.395269] pci 0000:00:02.0:   bridge window [io  0x1000-0x1fff]
[    2.395274] pci 0000:00:02.0:   bridge window [mem 0x13000000-0x130fffff]
[    2.395594] pcieport 0000:00:02.0: Signaling PME through PCIe PME interrupt
[    2.395599] pci 0000:01:00.0: Signaling PME through PCIe PME interrupt
[    2.395604] pcie_pme 0000:00:02.0:pcie001: service driver pcie_pme loaded
[    2.395694] aer 0000:00:02.0:pcie002: service driver aer loaded
[    2.395891] r8168 0000:01:00.0: enabling device (0000 -> 0003)
[    2.395908] r8168 Gigabit Ethernet driver 8.045.08-NAPI loaded
[    2.409944] r8168 0000:01:00.0 (unnamed net_device) (uninitialized): Invalid ethernet address 00:00:00:00:00:00, trying device tree node
[    2.410012] r8168 0000:01:00.0 (unnamed net_device) (uninitialized): Found valid ethernet address 00:04:4b:e5:59:5d from device tree
[    2.410469] r8168: This product is covered by one or more of the following patents: US6,570,884, US6,115,776, and US6,327,625.
[    2.410485] r8168  Copyright (C) 2017  Realtek NIC software team <nicfae@realtek.com>
                This program comes with ABSOLUTELY NO WARRANTY; for details, please see <http://www.gnu.org/licenses/>.
                This is free software, and you are welcome to redistribute it under certain conditions; see <http://www.gnu.org/licenses/>.
[    2.468083] nvgpu: 57000000.gpu           gm20b_init_clk_setup_sw:1268 [INFO]  GPCPLL initial settings: NA mode, M=1, N=34, P=3 (id = 1)
[    2.539057] systemd-journald[1998]: Received request to flush runtime journal from PID 1
[    3.092109] using random self ethernet address
[    3.099857] using random host ethernet address
[    3.159116] tegra-xusb 70090000.xusb: entering ELPG
[    3.160203] tegra-pmc: PMC tegra_pmc_utmi_phy_enable_sleepwalk : port 1, speed 3
[    3.160447] tegra-pmc: PMC tegra_pmc_utmi_phy_enable_sleepwalk : port 2, speed 0
[    3.161351] tegra-xusb 70090000.xusb: entering ELPG done
[    3.428943] random: crng init done
[    3.432373] random: 7 urandom warning(s) missed due to ratelimiting
[    3.521069] Mass Storage Function, version: 2009/09/11
[    3.521075] LUN: removable file: (no medium)
[    3.526045] using random self ethernet address
[    3.530699] using random host ethernet address
[    3.558401] rndis0: HOST MAC aa:be:7b:09:f3:5c
[    3.558457] rndis0: MAC aa:be:7b:09:f3:5d
[    3.558969] usb0: HOST MAC aa:be:7b:09:f3:5e
[    3.558988] usb0: MAC aa:be:7b:09:f3:5f
[    3.559013] tegra-xudc-new 700d0000.xudc: ep 0 (type: 0, dir: out) enabled
[    3.564100] l4tbr0: port 1(rndis0) entered blocking state
[    3.564104] l4tbr0: port 1(rndis0) entered disabled state
[    3.564232] device rndis0 entered promiscuous mode
[    3.569527] IPv6: ADDRCONF(NETDEV_UP): rndis0: link is not ready
[    3.574415] l4tbr0: port 2(usb0) entered blocking state
[    3.574420] l4tbr0: port 2(usb0) entered disabled state
[    3.574559] device usb0 entered promiscuous mode
[    3.581584] IPv6: ADDRCONF(NETDEV_UP): usb0: link is not ready
[    3.619706] tegra_soctherm 700e2000.soctherm: soctherm: trip temperature -2147483647 forced to -127000
[    3.619728] cpu-throttle-alert cooling device registered.
[    3.619913] tegra_soctherm 700e2000.soctherm: soctherm: trip temperature -2147483647 forced to -127000
[    3.619927] gpu-throttle-alert cooling device registered.
[    3.620131] tegra_soctherm 700e2000.soctherm: soctherm: trip temperature -2147483647 forced to -127000
[    3.620144] tegra_soctherm 700e2000.soctherm: soctherm: trip temperature -2147483647 forced to -127000
[    3.620157] hot-surface-alert cooling device registered.
[   14.808500] Please complete system configuration setup on desktop to proceed...
[   15.366308] IPv6: ADDRCONF(NETDEV_UP): eth0: link is not ready
[   15.371828] eth0: 0xffffff800ac1c000, 00:04:4b:e5:59:5d, IRQ 407
[   15.421732] IPv6: ADDRCONF(NETDEV_UP): eth0: link is not ready
[   22.223555] tegradc tegradc.0: unblank
[   22.223580] tegradc tegradc.1: blank - powerdown
[   23.275256] fuse init (API version 7.26)
[   24.451623] tegradc tegradc.0: unblank
[   24.451633] tegradc tegradc.1: blank - powerdown
[   31.859292] vdd-fan: disabling
[   31.859297] vdd-usb-vbus: disabling
[   31.859299] vdd-usb-vbus2: disabling
[   31.859307] avdd-io-edp-1v05: disabling
[   47.885879] tegra-xusb 70090000.xusb: exiting ELPG
[   47.886075] tegra-xusb-padctl 7009f000.xusb_padctl: power on UTMI pads 1
[   47.888926] tegra-xusb 70090000.xusb: Firmware timestamp: 2020-07-31 09:33:12 UTC, Version: 50.26 release
[   47.889185] tegra-pmc: PMC tegra_pmc_utmi_phy_disable_sleepwalk : port 0
[   47.889207] tegra-pmc: PMC tegra_pmc_utmi_phy_disable_sleepwalk : port 1
[   47.889228] tegra-pmc: PMC tegra_pmc_utmi_phy_disable_sleepwalk : port 2
[   47.889686] tegra-xusb 70090000.xusb: exiting ELPG done
[   48.375180] usb 1-2.4: new low-speed USB device number 3 using tegra-xusb
[   48.403643] usb 1-2.4: New USB device found, idVendor=0510, idProduct=1004
[   48.403647] usb 1-2.4: New USB device strings: Mfr=1, Product=2, SerialNumber=0
[   48.403651] usb 1-2.4: Product: SEJIN USB Mini Trackball Keyboard
[   48.403653] usb 1-2.4: Manufacturer: SEJIN
[   48.411453] input: SEJIN SEJIN USB Mini Trackball Keyboard as /devices/70090000.xusb/usb1/1-2/1-2.4/1-2.4:1.0/0003:0510:1004.0001/input/input2
[   48.471737] hid-generic 0003:0510:1004.0001: input,hidraw0: USB HID v1.10 Keyboard [SEJIN SEJIN USB Mini Trackball Keyboard] on usb-70090000.xusb-2.4/input0
[   48.476324] input: SEJIN SEJIN USB Mini Trackball Keyboard as /devices/70090000.xusb/usb1/1-2/1-2.4/1-2.4:1.1/0003:0510:1004.0002/input/input3
[   48.476799] hid-generic 0003:0510:1004.0002: input,hidraw1: USB HID v1.10 Mouse [SEJIN SEJIN USB Mini Trackball Keyboard] on usb-70090000.xusb-2.4/input1
[   76.851108] r8168: eth0: link up
[   76.851143] IPv6: ADDRCONF(NETDEV_CHANGE): eth0: link becomes ready
[  102.421849] EXT4-fs (mmcblk0p1): resizing filesystem from 3368960 to 7727360 blocks
[  102.770294] EXT4-fs (mmcblk0p1): resized filesystem to 7727360
[  202.129250] tegradc tegradc.0: blank - powerdown
[  202.182021] extcon-disp-state extcon:disp-state: cable 47 state 0
[  202.182023] Extcon AUX1(HDMI) disable
[  202.202375] tegradc tegradc.1: blank - powerdown
[  202.208630] tegradc tegradc.0: blank - powerdown
[  202.208653] tegradc tegradc.0: unblank
[  202.213332] tegradc tegradc.0: nominal-pclk:148500000 parent:148500000 div:1.0 pclk:148500000 147015000~161865000
[  202.213414] tegradc tegradc.0: hdmi: tmds rate:148500K prod-setting:prod_c_hdmi_75m_150m
[  202.214438] tegradc tegradc.0: hdmi: get YCC quant from EDID.
[  202.249271] extcon-disp-state extcon:disp-state: cable 47 state 1
[  202.249274] Extcon AUX1(HDMI) enable
[  202.264732] tegradc tegradc.0: sync windows ret = 247
[  206.818403] Bridge firewalling registered
[  206.844772] nf_conntrack version 0.5.0 (16384 buckets, 65536 max)
[  207.262892] Netfilter messages via NETLINK v0.30.
[  207.265876] ctnetlink v0.93: registering with nfnetlink.
[  207.467667] IPv6: ADDRCONF(NETDEV_UP): docker0: link is not ready
[  210.849754] zram: Added device: zram0
[  210.852785] zram: Added device: zram1
[  210.854161] zram: Added device: zram2
[  210.856159] zram: Added device: zram3
[  210.887767] zram0: detected capacity change from 0 to 518541312
[  210.994898] Adding 506384k swap on /dev/zram0.  Priority:5 extents:1 across:506384k SS
[  210.999506] zram1: detected capacity change from 0 to 518541312
[  211.022497] Adding 506384k swap on /dev/zram1.  Priority:5 extents:1 across:506384k SS
[  211.028456] zram2: detected capacity change from 0 to 518541312
[  211.052089] Adding 506384k swap on /dev/zram2.  Priority:5 extents:1 across:506384k SS
[  211.061746] zram3: detected capacity change from 0 to 518541312
[  211.072348] Adding 506384k swap on /dev/zram3.  Priority:5 extents:1 across:506384k SS
[  214.076053] android_work: did not send uevent (0 0           (null))
[  214.076175] tegra-xudc-new 700d0000.xudc: ep 0 disabled
[  214.086884] device usb0 left promiscuous mode
[  214.086891] l4tbr0: port 2(usb0) entered disabled state
[  214.106375] tegradc tegradc.0: unblank
[  214.106587] tegradc tegradc.1: blank - powerdown
[  214.133565] device rndis0 left promiscuous mode
[  214.133571] l4tbr0: port 1(rndis0) entered disabled state
[  217.160891] using random self ethernet address
[  217.165395] using random host ethernet address
[  217.488320] Mass Storage Function, version: 2009/09/11
[  217.488326] LUN: removable file: (no medium)
[  217.498308] using random self ethernet address
[  217.502819] using random host ethernet address
[  217.534809] rndis0: HOST MAC aa:be:7b:09:f3:5c
[  217.535162] rndis0: MAC aa:be:7b:09:f3:5d
[  217.536981] usb0: HOST MAC aa:be:7b:09:f3:5e
[  217.537015] usb0: MAC aa:be:7b:09:f3:5f
[  217.537046] tegra-xudc-new 700d0000.xudc: ep 0 (type: 0, dir: out) enabled
[  217.545766] l4tbr0: port 1(rndis0) entered blocking state
[  217.545772] l4tbr0: port 1(rndis0) entered disabled state
[  217.545964] device rndis0 entered promiscuous mode
[  217.552739] IPv6: ADDRCONF(NETDEV_UP): rndis0: link is not ready
[  217.557290] l4tbr0: port 2(usb0) entered blocking state
[  217.557295] l4tbr0: port 2(usb0) entered disabled state
[  217.557694] device usb0 entered promiscuous mode
[  217.563465] IPv6: ADDRCONF(NETDEV_UP): usb0: link is not ready
[  219.826614] Bluetooth: BNEP (Ethernet Emulation) ver 1.3
[  219.826624] Bluetooth: BNEP socket layer initialized
[  220.357909] tegradc tegradc.0: unblank
[  220.357922] tegradc tegradc.1: blank - powerdown
[  323.603608] r8168: eth0: link down
[  326.720570] r8168: eth0: link up
[  395.326060] r8168: eth0: link down
[  406.698529] r8168: eth0: link up

 

 

'embeded > jetson' 카테고리의 다른 글

jetracer jetcard  (0) 2026.03.20
seeed studio J202 carrier  (0) 2026.03.19
jetracer + jetson nano dev. kit (4GB)  (0) 2026.03.18
jetracer 모터 전압  (0) 2025.01.09
jetson TOPS와 GFLOPS  (0) 2025.01.03
Posted by 구차니
embeded/FPGA - ALTERA2026. 3. 18. 22:32

추가 라이센스가 필요하진 않다는데

quartus prime pro / standard 에서 지원한다고 하면 lite로는 쓸 수 없다는 말이네?

Intel® FPGA SDK for OpenCL
• No additional licenses are required.
• Supported with the Intel Quartus Prime Pro/Standard Edition Software.
• The software installation file includes the Intel Quartus Prime Pro/Standard Edition Software and the OpenCL software.

[링크 : https://www.intel.co.kr/content/dam/www/central-libraries/us/en/documents/quartus-prime-compare-editions-guide.pdf]

 

de1-soc 보드를 사고 quartus standard 라이센스 안사면 openCL은 못쓰는건가?

Posted by 구차니