조카가 중학생이 되었는데
생일 선물로 미리 퉁치자고 음악앨범 하나 사주니
그래도 어린이날 선물로 내놓으라고 함 -_-
중학생이면 청소년이지!
'개소리 왈왈 > 육아관련 주저리' 카테고리의 다른 글
| 자전거 수리 가르치기? (0) | 2024.04.21 |
|---|---|
| 하루 늦은 벼룩시장 (0) | 2024.04.13 |
| 개 털 밀기! (0) | 2024.03.30 |
| 처갓댁에서 컴백 (0) | 2024.03.24 |
| 집 정리 (0) | 2024.03.18 |
조카가 중학생이 되었는데
생일 선물로 미리 퉁치자고 음악앨범 하나 사주니
그래도 어린이날 선물로 내놓으라고 함 -_-
중학생이면 청소년이지!
| 자전거 수리 가르치기? (0) | 2024.04.21 |
|---|---|
| 하루 늦은 벼룩시장 (0) | 2024.04.13 |
| 개 털 밀기! (0) | 2024.03.30 |
| 처갓댁에서 컴백 (0) | 2024.03.24 |
| 집 정리 (0) | 2024.03.18 |
오랫만에 갔더니
운길산 까지도 겨우 도착하고
운길산 가다가 멈춰서 운길산을 찾고 있었으니 있을리가 있나 -_-
| 서울 자전거 (0) | 2024.10.06 |
|---|---|
| 자전거 대행진 취소 (0) | 2024.04.18 |
| 서울 자전거 대행진 신청 (0) | 2024.04.01 |
| 간만에 자전거 (0) | 2024.02.17 |
| 라이트 손..상? (0) | 2023.05.21 |
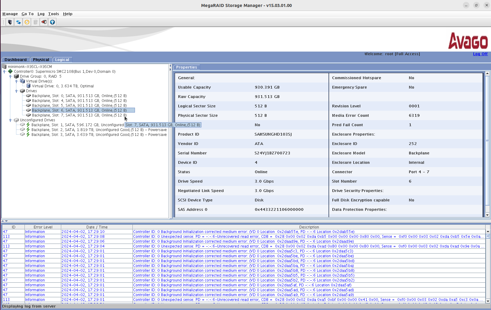
귀찮아서 RAID5로 대충 만들었는데 초기화 하는데 계속 에러가 올라와서 보니 한녀석이 완전 망가진듯
Media Error Count가 슝슝슝

근데...
2x4=8bay 인데
0,1,2,3
4,5,6,7
로 인식이 될 줄 알았는데
4,5,6,7
0,1,2,3
로 상하가 반대로 되었나 slot이 0,4,5,6,7로 뜬다. 메뉴얼 찾아는 봐야할 듯..
| SAS 1TB * 4 구매 (0) | 2024.04.11 |
|---|---|
| 3.5파이 이어폰 잭 저항이... (0) | 2024.04.09 |
| 컴퓨터 셋팅완료 (0) | 2024.03.20 |
| cpu, ram 적출 (0) | 2024.03.19 |
| 다이소 웹캠.. M12 렌즈.. 계륵?! (0) | 2024.03.14 |
와씨.. 2만원으로 올랐네

그나저나 협찬이 왤케 초라해졌냐.. 그래서 비싸졌나?!

| 자전거 대행진 취소 (0) | 2024.04.18 |
|---|---|
| 오랫만에 약간 먼 자전거 (0) | 2024.04.06 |
| 간만에 자전거 (0) | 2024.02.17 |
| 라이트 손..상? (0) | 2023.05.21 |
| 이런.. 자전거대행진 신청 실패 (0) | 2021.11.09 |
별이 털을 미는데
아내 말로는 뽀일이는 3시간
별이는 그래도 2시간으로 빨라졌다고
장비 업그레이드를 하면 더 단축되려나? 서로 눈을 반짝이는 중
| 하루 늦은 벼룩시장 (0) | 2024.04.13 |
|---|---|
| 조카 어린이날 선물 (0) | 2024.04.06 |
| 처갓댁에서 컴백 (0) | 2024.03.24 |
| 집 정리 (0) | 2024.03.18 |
| 뽀일이 털 밀기 (0) | 2024.03.17 |
짐 가득~~ 실고 돌아옴
갈수록 희안한 길들이 생기는지
이전에 오던 길과는 매번 다른 길로 와진다
아무튼 피곤해 죽겠는데
애들 자전거 수리한다고 4만원 나옴
우측 브레이크 레버 손상
앞.브레이크 하나 사라짐
앞 튜브 펑크
뒷바퀴 커버 제거(잘 안돌아서)
내.자전거는 앞 뒤 타이어, 안장, 뚜껑, 체인은.봐야할듯
기대를 좀 하긴 했는데
후반부에 조금 지루해지는 부분도 있고
애가 집중을 못하는걸 보면 재미나 없거나, 유튭 쇼츠에 중독되서 그런가 많은 고민이 들게 된 한편
그 와중에 이제 종이 팜플렛도 없고
극장 사이트에서 예매 가능한 곳은 가장 앞자리 뿐이었는데
좋은 자리는 연계사이트에서 다먹어 버렸나 텅텅 비어있고
조조도 사실상 없어서 이통사 할인으로 1+1으로 보긴했는데
그럼에도 불구하고 조금 돈이 아까운 느낌
아냐는 귀엽고
요르는 강하고
본드는 별로 못나오고
로이드는 고생하고(!)
| 극장판 헬로카봇 : 달나라를 구해줘! (2019) (0) | 2019.09.21 |
|---|---|
| MIB : international (4) | 2019.06.16 |
| 정말 오랫만에 영화감상 - 어벤져스 엔드게임 (2) | 2019.05.13 |
| 영화 - 점박이 한반도의 공룡2 : 새로운 낙원 (2018) (2) | 2018.12.31 |
| 더 플랜(2017) - 파파이스 인터넷 공개 (0) | 2017.04.20 |
어제 적출한 녀석들 잘 갈아서 넣어주니 잘 켜진다.
그런데 은근히 i7이 idle 온도가 높다. bios 에서 리포트 되는 온도가 42도..
사양은
i7-3770 / DDR3 12800 8GB * 2 + 4GB * 2 / ATX / 128GB(os) + 1TB(가상머신) / GT1030 / 4port GbE (회사)
그런데 1TB가 QVO(QLC)라서 성능이 많이 떨어질꺼라 걱정. 메모리로 캐싱되는걸로 커버쳐야 할 것 같은데
일단은 걱정말고 돌려보고 고민하자!로 노선 변경!
대충대충 구겨넣고, 메인보드에 내장 그래픽 출력 포트가 없어서 아쉽지만.. 어쩔수 없으니 일단 패스
랜 포트만 5개네 ㅋㅋㅋ
![]() |
![]() |
| 3.5파이 이어폰 잭 저항이... (0) | 2024.04.09 |
|---|---|
| MSM disk 상태가... (0) | 2024.04.02 |
| cpu, ram 적출 (0) | 2024.03.19 |
| 다이소 웹캠.. M12 렌즈.. 계륵?! (0) | 2024.03.14 |
| 다이소 웹캠 (0) | 2024.02.24 |
회사에 둔 데스크 탑을 최종 버전으로 업그레이드 하기 위해
집에 있던 본체에서 부품 적출
i7-3770 / 8GB * 2 / ITX / 1TB + 128GB (집)
i5-2500 / 4Gb * 4 / ATX / 128GB (회사)
에서
i5-2500 / 4GB * 2 / ITX / 128GB (집)
i7-3770 / 8GB * 2 + 4GB * 2(추후 8GB * 4) / ATX / 1TB + 128GB / GT1030 / 4port GbE (회사)
로 합칠 예정
proxmox 에 pfsense에 가상 머신들 + docker 로 해서 장난질 치고
네트워크 쪽으로도 같이 공부 하면 완벽(?)할 듯
라즈베리는 어떻게 하면 잘 가지고 놀았다고 소문나려나?
케이스가 넉넉하니
pc 케이스 안에 클러스터로 넣어두면 나름 잼날지도?
| MSM disk 상태가... (0) | 2024.04.02 |
|---|---|
| 컴퓨터 셋팅완료 (0) | 2024.03.20 |
| 다이소 웹캠.. M12 렌즈.. 계륵?! (0) | 2024.03.14 |
| 다이소 웹캠 (0) | 2024.02.24 |
| 2 포트 vs 4 포트 그리고 컴퓨터 (0) | 2024.01.27 |