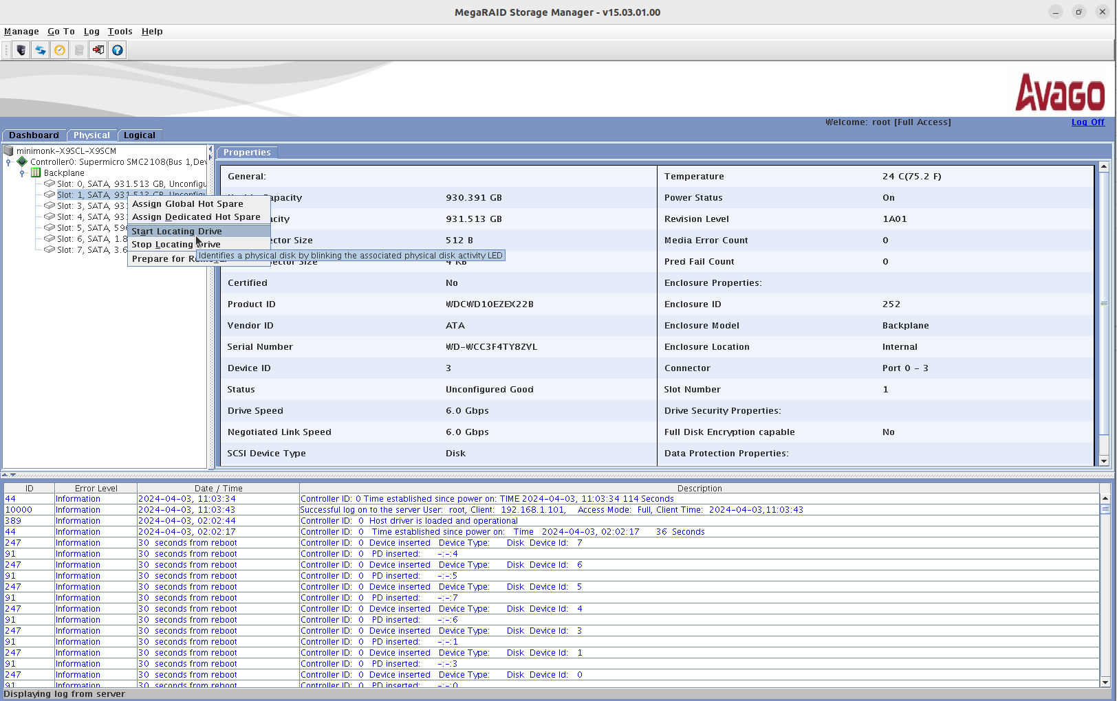
1. LED 깜박이기
어떤 분이 댓글로 Start Locating Drive 하면 불이 깜박일거라고 하셨는데 맞았다.
그 와중에 막 누르다 보니 도움말이 뜨는걸 뒤늦게 발견!
Dell은 일정시간 깜박이고 꺼지더니 이런건 좀 아쉽네

2. RAID 장치 번호
케이블을 보다보니 손댄적도 없는데 상단이 뒷번호가 할당되어 있는걸 뒤늦게 발견(!)
운영상의 차이일수도 있겠지만 혹시 모르니 메뉴얼은 찾아봐야 할 듯.
그래서 RAID card에 꽂히는 SAS 케이블을 두개 순서 바꾸어서 해결!
'하드웨어 > RAID' 카테고리의 다른 글
| smc2108 (0) | 2024.04.03 |
|---|---|
| SMC2108 SSD cachecade (0) | 2024.04.03 |
| MegaCLI (0) | 2024.04.01 |
| MegaRAID Storage Manager(MSM) 설치완료 (0) | 2024.04.01 |
| msm (megaraid) 관리 설치 실패 (0) | 2023.11.14 |
