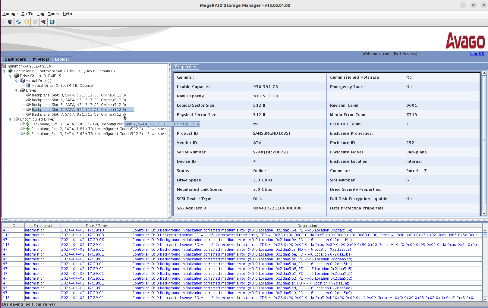
귀찮아서 RAID5로 대충 만들었는데 초기화 하는데 계속 에러가 올라와서 보니 한녀석이 완전 망가진듯
Media Error Count가 슝슝슝

근데...
2x4=8bay 인데
0,1,2,3
4,5,6,7
로 인식이 될 줄 알았는데
4,5,6,7
0,1,2,3
로 상하가 반대로 되었나 slot이 0,4,5,6,7로 뜬다. 메뉴얼 찾아는 봐야할 듯..
'개소리 왈왈 > 컴퓨터' 카테고리의 다른 글
| SAS 1TB * 4 구매 (0) | 2024.04.11 |
|---|---|
| 3.5파이 이어폰 잭 저항이... (0) | 2024.04.09 |
| 컴퓨터 셋팅완료 (0) | 2024.03.20 |
| cpu, ram 적출 (0) | 2024.03.19 |
| 다이소 웹캠.. M12 렌즈.. 계륵?! (0) | 2024.03.14 |
