xilinx 에서 보다 intel fpga쪽 보니
라이센스 이야기도 없고(그냥 있으면 기본 무료라고 보면 되는건가..?) 웬지 불안해지는 느낌
얘가 HDL 레벨에서 설정해서 쓰는 간단한 uart ip고

16550 이 전체 사양 지원하는 uart 디바이스

cyclone iv 에서는 사용불가능한데
이름만 보면 xlinix의 uartlite 같지만, 전혀 다른 ip 같은 느낌이네..
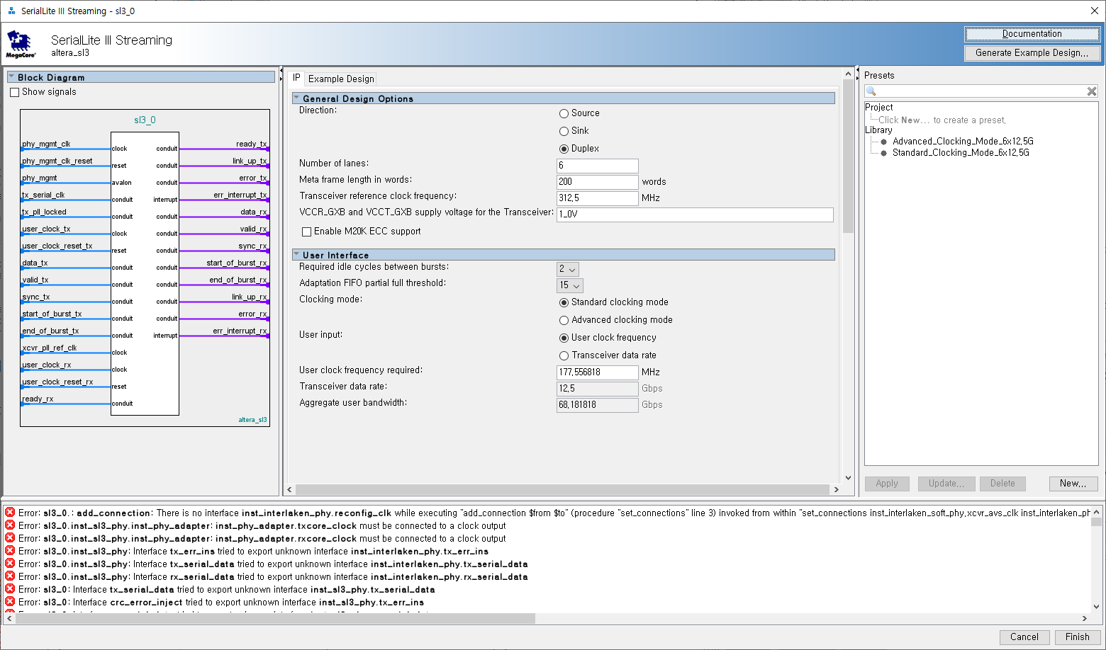
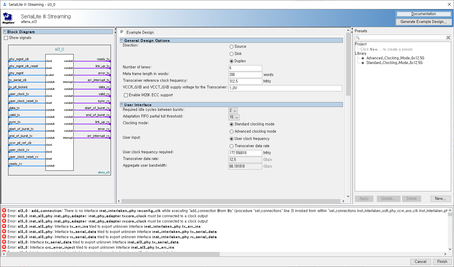
그 와중에 시리얼 라이트라는데 내가 아는 그 시리얼이 아닌가?

'embeded > FPGA - ALTERA' 카테고리의 다른 글
| HSMC(High Speed Mezzanine Card) (0) | 2023.10.02 |
|---|---|
| altera(intel fpga) m9k m10k (0) | 2023.05.14 |
| altera - partial reconfigure (0) | 2023.04.24 |
| altera nios 2 epcs to ram (0) | 2023.03.28 |
| Nios V (0) | 2021.11.01 |
