프로그램 사용/Blender
blender 2d to 3d with rotate
구차니
2024. 8. 2. 19:06
회전축을 중심으로
줄하나 그어서 부피를 만드는 방법
근데 3.6.0 에서는 curve에 point가 없다?
[링크 : https://youtube.com/shorts/cYF81HPJ1ns?si=hQWjhvIo0bReziAT]
+
2024.08.13
우여곡절 끝에 성공!
일단 bezier 선 추가 하나 하고
edit mode로 가서 선 삭제한 다음에
draw를 선택하고 끄적끄적

터치패드로 대충 그려서 개발새발 ㅋㅋ
아무튼 아무생각 없이 -z를 눌러 xy 평면상에 그렸는데

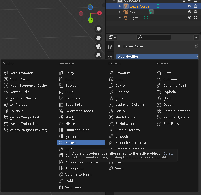
blender 3.6 에서는 object mode 로 가서
object - convert - mesh를 해도 안되길래 댓글조언대로 screw modifier 추가!

그리고 y 축으로 돌려주면 완성!
