개소리 왈왈/컴퓨터
MSM disk 상태가...
구차니
2024. 4. 2. 17:32
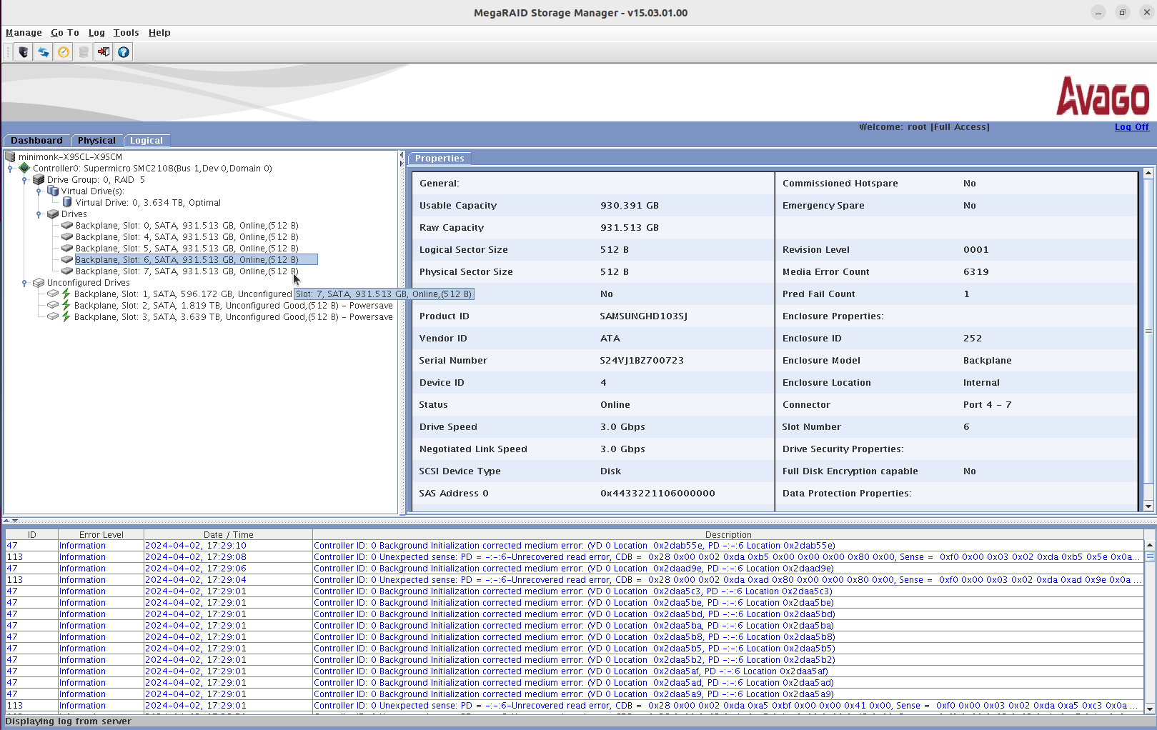
귀찮아서 RAID5로 대충 만들었는데 초기화 하는데 계속 에러가 올라와서 보니 한녀석이 완전 망가진듯
Media Error Count가 슝슝슝

근데...
2x4=8bay 인데
0,1,2,3
4,5,6,7
로 인식이 될 줄 알았는데
4,5,6,7
0,1,2,3
로 상하가 반대로 되었나 slot이 0,4,5,6,7로 뜬다. 메뉴얼 찾아는 봐야할 듯..